Найти в Дзене

Классификация зданий на "ВЫСОТНОЕ/НЕВЫСОТНОЕ"

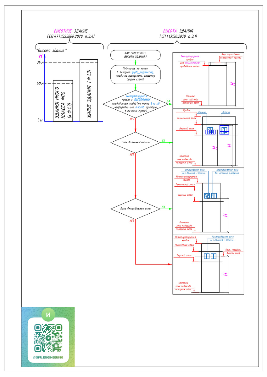
Формулировка термина "ВЫСОТНОЕ здание" приведена в п.3.4 СП477.1325800.2020:

"Высотное здание: Здание, имеющее высоту, определяемую в соответствии с СП 1.13130: более 75 м - класса функциональной пожарной опасности Ф1.3; более 50 м - других классов функциональной пожарной опасности."

Определение "ВЫСОТЫ здания", на которую идет отсылка в определении термина "ВЫСОТНОЕ здание", представлено в п.3.1 СП1.13130.2020:

"Высота здания (пожарно-техническая): Высота расположения верхнего этажа, не считая верхнего технического этажа, определяемая:

- максимальной разностью отметок поверхности подъезда пожарных автомобилей и нижней границы открывающегося проема (окна) в наружной стене;

- полусуммой отметок пола и потолка этажа при отсутствии открывающихся окон (проемов).

Примечания:

1. При наличии эксплуатируемого покрытия высота здания определяется по максимальному значению разницы отметок поверхности подъезда пожарных автомобилей и верхней границы ограждений покрытия.

2. При определении высоты здания покрытие не следует считать эксплуатируемым, если на нем не предусмотрено постоянное пребывание людей.

3. При наличии балконов (лоджий) или ограждений окон высота определяется по максимальному значению разницы отметок поверхности подъезда пожарных автомобилей и верхней границы ограждения."

Расшифровка термина «ЭКСПЛУАТИРУЕМОЕ покрытие» дана в п.3.14 СП 1.13130.2020:

«3.14 эксплуатируемое покрытие (эксплуатируемая кровля): Покрытие здания, на котором предусматривается постоянное пребывание людей (не менее 2 часов непрерывно или 6 часов суммарно в течение суток).

Чтобы для классификации каждого объекта не открывать правила определения "высоты" здания и не разбираться в применяемых терминах и определениях, сделал простую графическую подсказку-шпаргалку:

Друзья, если мои схемы Вас заинтересовали, то приглашаю Вас в свой телеграм-канал https://t.me/gfr_engineering, в котором я совершенно бесплатно буду выкладывать свои остальные аналогичные наработки. На этом канале Вы сможете сохранять себе схемы в хорошем разрешении.