Добавить в корзинуПозвонить
Найти в Дзене
vabased

Как облегчить запуск Windows? Чистим автозапуск системы

Запуск операционной системы Windows может быть медленным и
затрудненным из-за большого количества программ, запускаемых при старте
системы.Автозапуск - это список программ, которые автоматически
запускаются при старте Windows. Если в автозапуске есть ненужные
программы или вредоносное ПО, это может замедлить запуск системы и
привести к снижению производительности. В этой статье мы рассмотрим несколько способов облегчить запуск
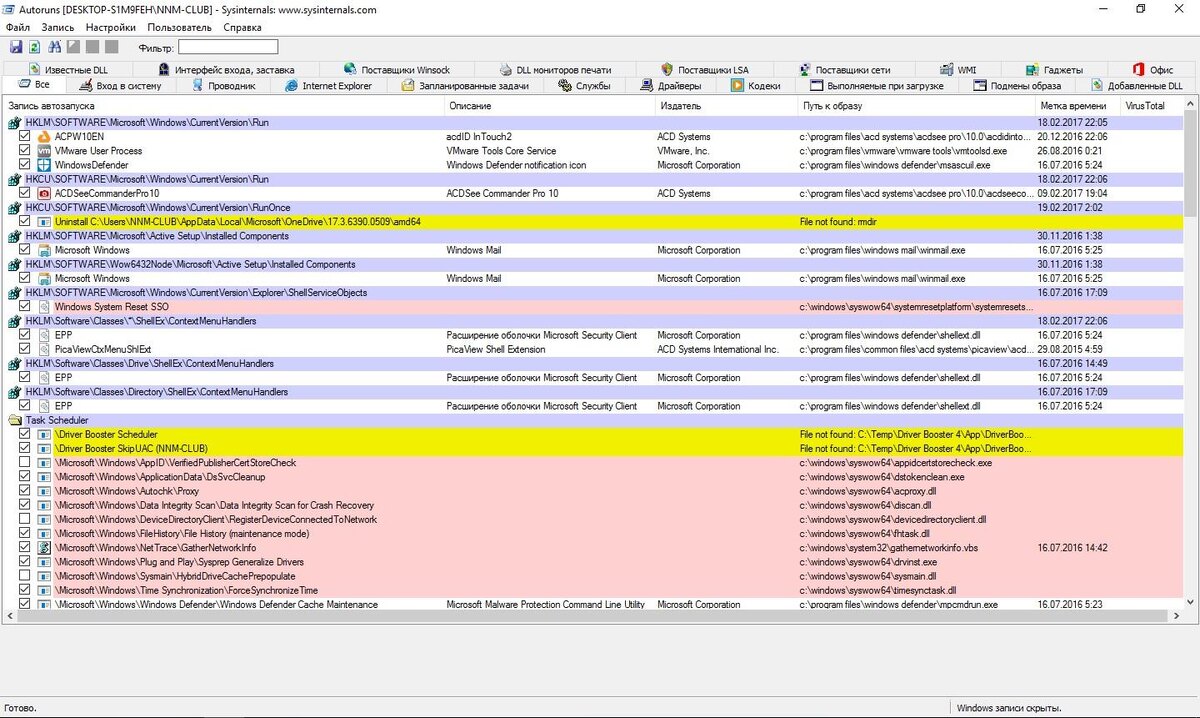
Windows, в том числе с помощью программы Autoruns и обычного диспетчера задач Windows. Программа Autoruns - это мощный инструмент для просмотра и управления автозапуском в Windows. Он показывает все программы, которые запускаются при старте системы, а также программы, запускаемые при входе в систему, при запуске процесса или при открытии файла. Чтобы использовать Autoruns, загрузите его с официального сайта
Microsoft и запустите. Вы увидите список программ, запускаемых при
старте системы, разделенный на категории. Вы можете просматривать и
удалять прогр
Оглавление

Запуск операционной системы Windows может быть медленным и
затрудненным из-за большого количества программ, запускаемых при старте
системы.Автозапуск - это список программ, которые автоматически
запускаются при старте Windows. Если в автозапуске есть ненужные
программы или вредоносное ПО, это может замедлить запуск системы и
привести к снижению производительности.

В этой статье мы рассмотрим несколько способов облегчить запуск
Windows, в том числе с помощью программы Autoruns и обычного диспетчера задач Windows.

Autoruns

Программа Autoruns - это мощный инструмент для просмотра и управления автозапуском в Windows. Он показывает все программы, которые запускаются при старте системы, а также программы, запускаемые при входе в систему, при запуске процесса или при открытии файла.

Чтобы использовать Autoruns, загрузите его с официального сайта
Microsoft и запустите. Вы увидите список программ, запускаемых при
старте системы, разделенный на категории. Вы можете просматривать и
удалять программы из автозапуска, а также добавлять новые программы.

Один из основных преимуществ Autoruns заключается в том, что он
показывает не только программы, запускаемые при старте системы, но и
программы, запускаемые при других действиях, таких как открытие файла
или запуск процесса. Это делает его полезным инструментом для поиска и
удаления вредоносного ПО, которое может быть спрятано в автозапуске.

-2

Диспетчер задач Windows

Диспетчер задач Windows - это встроенный инструмент для мониторинга и управления процессами и программами, запущенными на вашем компьютере.
Чтобы открыть диспетчер задач, нажмите сочетание клавиш Ctrl + Shift + Esc.

В диспетчере задач вы можете просматривать программы, запускаемые при старте системы, а также программы, запущенные в настоящее время. Чтобы
просмотреть программы, запускаемые при старте системы, перейдите на
вкладку "Автозагрузка". Здесь вы увидите список программ, запускаемых
при старте системы, а также их влияние на производительность системы.

Вы можете отключать программы из автозапуска, нажимая на них правой
кнопкой мыши и выбирая "Отключить". Будьте осторожны, отключая программы, особенно если вы не знаете, что они делают. Некоторые программы, запускаемые при старте системы, могут быть необходимыми для
правильной работы вашей системы.

-3

Заключение

Ускорение загрузки Windows может потребовать определенных действий, но в итоге вы получите более быструю и отзывчивую систему. Для оптимизации автозагрузки и, как следствие, ускорения запуска, можно использовать такие инструменты, как Autoruns и встроенный Диспетчер задач Windows. При работе с этими инструментами будьте внимательны: отключение программ может повлиять на работу системы, особенно если вы не уверены в их назначении. Прежде чем отключить какую-либо программу, убедитесь, что она не является критически важной для функционирования Windows.

-4