Добавить в корзинуПозвонить
Найти в Дзене
Елена Сапунова

Экспорт из IndorCAD в .ifc

Способы экспорта из IndorCAD 1. Дорожная одежда и земляные работы 2. Объекты трассы 3. Объекты слоя 4. Оси трасс в LandXML 5. Триангуляция 6. Данные относящиеся к изысканиям, такие как существующие коммуникации, ЦМС и пр. Разберем каждый тип данных. Экспорт дорожной одежды и земляных работ Способ экспорта Дорожной одежды и земляных работ зависит от структуры проекта. Если структура довольно простая, можно включить все необходимые трассы, выбрать в источнике данных ПО ВСЕМ ВИДИМЫМ ТРАССАМ. Так же есть возможно экспорта трасс по одной из дерева проекта. Если в проекте много трасс, примыканий, канав, сбросов из кюветов, объездных дорог и т.п. проще всего источником данных для экспорта выбрать ПО ГРУППЕ. Все способы ведут в окно настроек экспорта. Здесь нужно : Например: 1 Этап_1 пусковой комплекс_Дорожные_одежды.Ifc Конечно, если объектов очень много, их следует разносить по папкам. Организованная структура папок в пакетном экспорте не формирует эту же структуру в Windows. Есть в
Оглавление

Способы экспорта из IndorCAD

1. Дорожная одежда и земляные работы

Панель инструментов IndorCAD
Панель инструментов IndorCAD

2. Объекты трассы

3. Объекты слоя

4. Оси трасс в LandXML

5. Триангуляция

6. Данные относящиеся к изысканиям, такие как существующие коммуникации, ЦМС и пр.

Разберем каждый тип данных.

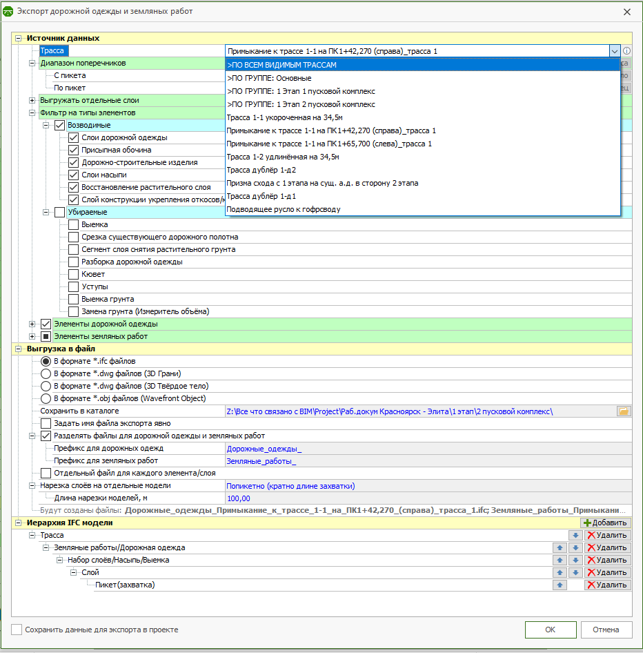
Экспорт дорожной одежды и земляных работ

Способ экспорта Дорожной одежды и земляных работ зависит от структуры проекта.

Если структура довольно простая, можно включить все необходимые трассы, выбрать в источнике данных ПО ВСЕМ ВИДИМЫМ ТРАССАМ.

Так же есть возможно экспорта трасс по одной из дерева проекта.

Экспорт в IFC одной трассы
Экспорт в IFC одной трассы

Если в проекте много трасс, примыканий, канав, сбросов из кюветов, объездных дорог и т.п. проще всего источником данных для экспорта выбрать ПО ГРУППЕ.

Пример структуры проекта с большим количеством трасс
Пример структуры проекта с большим количеством трасс

Все способы ведут в окно настроек экспорта.

Не настроенное окно Экспорт дорожной одежды и земляных работ
Не настроенное окно Экспорт дорожной одежды и земляных работ

Здесь нужно :

  • выделить нужный источник данных - единичная трасса или группа
  • указать формат экспорта - помимо .ifc и .dwg можно экспортировать формат .obj. Это позволит данный элемент импортировать в другие проекты IndorCAD
Выбор источника данных
Выбор источника данных
  • место сохранения - здесь важно решить, как будут комплектоваться файлы. Если много, то есть смысл разнести их по папкам. Но тогда загрузка в s-info будет дольше, придется заходить в каждую папке отдельно. Можно , и даже предпочтительно, в названии зашифровать место объекта в модели. Тогда в дереве Сборочной модели файлы будет найти легче.

Например: 1 Этап_1 пусковой комплекс_Дорожные_одежды.Ifc

Настройка окна Экспорта дорожной одежды и земляных работ
Настройка окна Экспорта дорожной одежды и земляных работ
  • префиксы для дорожной одежды и земляных работ - я переименовываю стандартные на Дорожные_одежды_ и Земляные_работы. После чего жму кнопку Запомнить, и при следующий повторных экспортах названия остаются такими же.
Кнопка ЗАПОМНИТЬ для сохранения настроек именования префиксов
Кнопка ЗАПОМНИТЬ для сохранения настроек именования префиксов
  • выбрать способ нарезки слоев на отдельные модели - здесь я выбираю Попикетно (кратно длине захватки), тогда можно указать Длину нарезки модели 100, м В моих проектах это важно, что бы можно было формировать отчет по пикетам.
Нарезка слоев на отдельные модели
Нарезка слоев на отдельные модели
  • в иерархию IFC модели добавить ПИКЕТ - это добавит в иерархию IFC файла пикет.
  • сохранить данные для экспорта в проекте - очень полезная настройка. Она сохраняет все выше указанные параметры в отдельный файл, таким образом формируется возможность пакетного экспорта. Это когда нажав одну кнопку, вы запускаете экспорт всех элементов. Очень ускоряет процесс обновления модели, если произошли изменения в модели IndorCAD. Список "настроек" можно посмотреть в окне Пакетный экспорт.
Пакетный экспорт
Пакетный экспорт

Конечно, если объектов очень много, их следует разносить по папкам. Организованная структура папок в пакетном экспорте не формирует эту же структуру в Windows.

Сохраненные в проекте экспорты
Сохраненные в проекте экспорты

Есть возможность отредактировать пути сохранения файлов и сами параметры элементов экспорта.

Единственный минус - не возможно перенести настройки экспорта на новый очень схожий проект.

Объекты трассы

К объектам трассы относятся:

  • Бермы
  • Проектные трубы
  • Дорожные ограждения
  • Линейная горизонтальная разметка
  • Линии освещения
  • Геологический профиль
Объекты трассы
Объекты трассы

После выбора объекта для экспорта, открывается окно параметров экспорта выбранного объекта.

Окно параметров экспорта выбранного объекта
Окно параметров экспорта выбранного объекта

В нем есть категория По всему проекту.

3 случая постановки галочек:

1 случай

  • если стоит по всему проекту, то выгрузятся бермы по всему проекту
  • если стоит по всему проекту + включенные в дереве проекта, то выгрузятся бермы только для включенных в дереве проекта трасс. На картинке видно, что трассы Примыканий выключены из проекта, соответственно при этих настройках, они не выгрузятся.
Только включенные в дерево проекта
Только включенные в дерево проекта

2 случай

  • если стоит только галочка По всему проекту, то экспорт будет осуществлен по всему проекту, даже при выключенных галочках

3 случай

  • если нет ни одной галочки, то экспорт будет только по активной (жирный шрифт) трассе

Все тоже самое с остальными объектами. Проектные трубы, дорожные ограждения, линейная горизонтальная разметка, линии освещения, геологический профиль экспортируются через те же параметры.

Объекты слоя

К объектам слоя относятся:

  • триангуляция
  • дорожные знаки
  • горизонтальная разметка
  • тексты
  • элементы безопасности
Объекты слоя
Объекты слоя

Окно параметров экспорта у объектов слоя идентичен объектам трассы.

Оси трасс в LandXML

Ось трассы и продольный профиль экспортирую в формате LandXML дерево проекта или все оси всех трасс проекта через Данные/Экспорт/В файл LandXML.

При экспорте, надо будет выбрать систему координат. Выбирает В математической

Выбор системы координат
Выбор системы координат

Далее окно параметры экспорта файла

Окно параметры экспорта файла
Окно параметры экспорта файла

Нужно оставить только нужные галочки.

Триангуляция

Этой темы я касалась в теме Экспорт ЦММ из IndorCAD с последующим экспортом в S-info

Это геодезическое построение, образующее треугольники, у которых измеряются все углы и длины некоторых базовых (базисных) сторон.

Так же ее называют ЦММ - цифровая модель местности, используются для анализа трехмерной поверхности земли.

Как видно на картинке представлено три Триангуляции. ЦММ - это файл, который предоставляют изыскатели. И если объект поделен на этапы, то ЦММ будет общей на все этапы (скорее всего).

Триангуляция
Триангуляция

т.е. ЦММ это поверхность земли до начала строительства, ЦММ проектную мы получаем путем проектирования.

Так же нужна информационная модель существующей дороги (если речь о реконструкции), нужна она для отображения графика работ. НО это уже другая история.

Итак, экспорт ЦММ осуществляется в формате LandXML через дерево проекта или через кнопку общего Экспорта, так же как оси.

Данные/Экспорт/В файл LandXML.

Несколько слов о формировании файлов и папок экспортируемых .ifc файлов

Я предлагаю формировать папки по названию IndorCAD - овских панелей.

Панель BIM
Панель BIM

т.е. файлы .ifc проекта я распределяю по папкам в зависимости от инструментов IndorCAD.

Готово )