Найти в Дзене

Управленческие должностные инструкции - основа порядка в бизнесе.

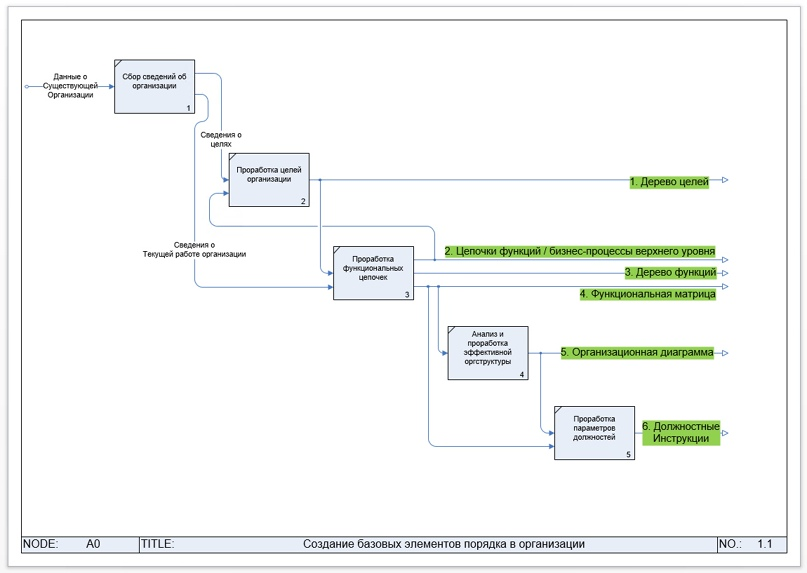
Управленческие должностные инструкции не могут быть сформированы сами по себе. Они являются результатом проработки цепочки взаимозависимых элементов. Я это называю "Базовые элементы порядка в организации". Базовые элементы лучше рассматривать в логической цепочке: Дерево целей → функциональные цепочки к целям → дерево функций → функциональная матрица → управленческая организационная диаграмма (структура) → должностные инструкции. Проект по внедрению базовых элементов управление имеет соответствующий порядок: О качественных и работающих, в управленческом смысле, должностных инструкциях, также, как об управленческой организационной диаграмме в большинстве предприятий, с которыми нам приходилось сталкиваться на практике, можно только мечтать. Это вполне нормально, что руководитель хочет, чтобы эти вполне доступные для всех инструменты помогали ему поддерживать порядок в организации. Вполне понятно его желание, чтобы каждый сотрудник точно знал свои функции, какие у него обязанности, за чт
Оглавление

Управленческие должностные инструкции не могут быть сформированы сами по себе. Они являются результатом проработки цепочки взаимозависимых элементов. Я это называю "Базовые элементы порядка в организации".

Базовые элементы лучше рассматривать в логической цепочке: Дерево целей → функциональные цепочки к целям → дерево функций → функциональная матрица → управленческая организационная диаграмма (структура) → должностные инструкции.

Проект по внедрению базовых элементов управление имеет соответствующий порядок:

О качественных и работающих, в управленческом смысле, должностных инструкциях, также, как об управленческой организационной диаграмме в большинстве предприятий, с которыми нам приходилось сталкиваться на практике, можно только мечтать.

Это вполне нормально, что руководитель хочет, чтобы эти вполне доступные для всех инструменты помогали ему поддерживать порядок в организации. Вполне понятно его желание, чтобы каждый сотрудник точно знал свои функции, какие у него обязанности, за что он отвечает и был эффективным в рамках этих обязанностей и ответственности. В принципе, чтобы был порядок.

А с чего этот порядок начинается?

Должность - это набор функций. Организация состоит из функций, качественное выполнение которых определяет прибыльность и эффективность самой организации.

Все функции организации распределяются по должностям с конкретикой, кто управляет и контролирует, кто выполняет, кто участвует в выполнении каждой отдельной функции. Такое распределение формирует должностные инструкции.

Если должностные инструкции пишутся по шаблону, взятому из интернета, без анализа функций, то такие инструкции не будут работать, что и происходит в большинстве компаний.

Состав должностей определяется организационной диаграммой. Которая, если даже существует, редко у кого отражает действительное положение вещей.

Одна из причин проблемы, которую надо понять заключается в том, что организационная структура (штатное расписание) и должностные инструкции являются требование со стороны закона, поэтому они формируются кадровыми службами формально, чтобы выполнить эти требования. В действительно все должно быть иначе. Это как разница между бухгалтерским и управленческим учетом. Должностные инструкции и организационная диаграмма как-бы есть, но в управленческом смысле их в принципе нет, а значит нет и порядка.

Чтобы навести порядок, в первую очередь надо разобраться с функциональной структурой. Построить эффективную в соответствии с набором функций организационную структуру и отразить ее в актуальной организационной диаграмме.

Чтобы получить управленческие должностные инструкции и актуальную организационную диаграмму начинать надо не с них самих, а с проработки набора функций.

Откуда получить список всех функций, чтобы потом его распределить по должностям?

Этот список составить совсем непросто, как это может показаться. "С наскоку" его не сформировать. Мы предлагаем первым шагом разобраться с целями, ради которых все эти функции выполняются.

У любой организации есть цели, которые она достигает в рамках своей деятельности. Целей много и они взаимосвязаны. Именно цели определяют общую структуру функций.

Есть великолепный и очень рабочий инструмент - это дерево стратегических целей. Для того, чтобы его построить не нужно много времени, надо просто знать и понимать свой бизнес. В свою очередь карта стратегических целей будет основой для создания списка всех функций.

Цель - это конец цепочки взаимосвязанных функций. Проработав все цепочки по каждой цели, мы получаем полный список всех функций. Если проработать от начала и до конца, то список получится очень большой и это нормально.

Последовательность дальнейших шагов к порядку лучше описать в виде дорожной карты с ориентирами.

Дорожная карта к наведению базового порядка в организации.

  • Дерево целей
  • Цепочки функций к целям
  • Дерево функций и Функциональная матрица
  • Актуальная организационная диаграмма
  • Работающие должностные инструкции

Еще раз подчеркну! Мы сейчас говорим не о формальных должностных инструкциях, которые практически всегда есть в кадровой службе, а про управленческие (живые) должностные инструкции, которые помогают управлять предприятием и обеспечивают в нем порядок вещей.

Насколько управленческие должностные инструкции будут соответствовать формальным зависит от особенностей каждого конкретного предприятия, но формальные должны идти от управленческих, а не наоборот, либо вообще жить отдельной жизнью.

Теперь пройдем по всем пунктам нашей дорожной карты.

Сделаем мы это на примере использования системы проектирования эффективной организации Business Studio.

-2

Это очень мощный, очень большой и дорогой инструмент, но для решения нашей задачи он идеально подходит по причине “все в одном”, ну и есть вкусности, типа автоматического формирования формализованных должностных инструкций и регламентов.

Если процедуру наведения базового порядка провести с использованием Business Studio, то впоследствии это станет основой для качественного использования всего остального функционала и предназначения этой системы.

Дерево целей

Я сознательно не использую полный термин "Дерево стратегических целей", которое обычно служит основной для системы сбалансированных показателей. Но от предназначения зависит и форма. В нашем случае, рассматривая работу предприятия, для каждой отдельной функции нам надо понять и ответить всего на один вопрос: “Для чего мы это делаем?”. Для этого мы рассматриваем цели бизнеса, как такового. Обычно цели формулируют в формате “для развития”. Например, главную цель формулируют формулируют, как “Рост прибыли”, мы определяем общую цель бизнеса просто “Прибыль”. Поэтому предлагаемые варианты модели дерева стратегических целей могут отличаться от общих, но нам важно решить свою задачу, а не усложнять и соответствовать общим привычкам.

Обычное дерево стратегических целей выглядит вот так:

-3

Довольно сложно, но для наших целей все значительно проще:

-4

Давайте посмотрим все шаги на простом примере, который для большинства предприятий будет подходящим.

Для чего мы делаем бизнес? Ответов на этот вопрос может быть много, но один из них должен быть у всех коммерческих организаций. Для того, чтобы получать прибыль, которую потом превратим в живые деньги и потратим на приобретение четырехпалубной яхты на средиземном море. Лично на меня такие мотиваторы никогда не работали и большая часть прибыли всегда реинвестировалась обратно в бизнес.

Но прибыль сама по себе многогранна, поэтому разложу ее на составляющие, прямо влияющие на нее:

  • Выручка
  • Маржинальность
  • Постоянные расходы

Получили начало построения:

-5

Поясню. При постоянной маржинальности (% наценки на себестоимость продаваемого продукта или услуги) рост выручки ведет к росту прибыли. Это прямая зависимость. Также при постоянной выручке увеличение маржинальности (снижение себестоимости продаваемого товара или услуги и/или других переменных затрат и/или повышение стоимости) ведет к росту прибыли. Это тоже прямая зависимость. Постоянные расходы, по определению, не зависят от выручки, но их величина влияет на прибыль.

Толщина стрелки показывает уровень влияния. Для примера я установил, что выручка имеет очень значительное влияние на прибыль, маржинальность - среднее, а операционные расходы - слабое. В вашем случае влияние может быть другое. Если выручка стабильная, доля рынка устойчивая и расширить ее практически невозможно, то выручка хоть и определяет прибыль, но влияет на нее слабо.

При детальном анализе можно обнаружить и другие факторы влияющие на прибыль, например, количество штрафов за несвоевременную и неправильную подачу отчетности в налоговые службы и уплату налогов. Тогда цель “избежать штрафов” определит функцию “бухгалтерский и налоговый учет”. Но мы остановимся на трех составляющий, и продолжим движение по шагам к базовому управленческому порядку в нашей организации.

Важно не насколько вы полно построили дерево целей, а пройдены ли все шаги. Порядок в части бизнеса - это уже часть порядка.

Функциональные цепочки, ведущие к целям.

Зададим наш вопрос в обратную сторону:

Что мы должны делать, чтобы получать Выручку? Ответ очевиден - Продавать.

Для чего мы продаем? Чтобы получать выручку, а выручка для прибыли в купе с другими двумя целями. Продажа - это уже функция работы нашей организации.

Давайте построим цепочку функций к продаже. Для этого используем очень популярный формат нотации бизнес-моделирования IDEF0. Не пугайтесь, в основе своей он очень прост и логичен.

-6

Просто отвлеченный пример. Функция - изготовление детали на станке с ЧПУ. Потребляемый ресурс - заготовка. Управление - ЧПУ. Неизменяемый ресурс - станок. Результат работы функции - деталь. Как видите все очень просто!

Для наших целей можно еще проще. Мы не будем пока думать про управление и неизменяемые ресурсы. Нам важно выстроить цепочки, чтобы ничего не пропустить, чтобы все функции были в цепочке, ведущей к выполнению одной из целей.

Приведу пример из реальной практики розничного ритейла.

-7

Для того, чтобы достичь цели Выручка, работает цепочка функций. Сначала из всех рыночных предложений нужно произвести выбор ассортимента, который будет продаваться в наших магазинах. Возникает рабочий ассортимент, по которому работает функция заказа товара у поставщиков. Дальше работает функция прием и хранение товара и через функцию внутренней логистики товар попадает на точки, где и происходит продажа ведущая к выручке. Мы получили простую, логичную, а главное полную цепочку функций, обеспечивающих достижение цели Выручка.

Теперь каждую функцию верхнего уровня надо декомпозировать, чтобы получить достаточно детальные функции, которые можно будет распределять по должностям. Выделил этот момент, потому что в проработке метода люди часто его упускают. Получив только общие функции на верхнем уровне результата не будет!

Для примера покажу декомпозицию функции “Выбор ассортимента”

-8

Если этой детализации недостаточно, то продолжаем декомпозировать. В результате наш список будет очень большим и будет выглядеть, как дерево.

-9

Становится ясно, почему нельзя просто сесть и перечислить все то, чем должны заниматься сотрудники. Функций и вложенностей слишком много. Эта сложность и наводит на мысль пойти в интернет и взять образец по конкретной должности. Но мы уже знаем, что это дорога в никуда и на дистанции результатов не даст.

Работая от общей картины к деталям невозможно ничего упустить. Мельчить сильно не имеет смысла, но и работать со слишком общими функциями нельзя. Люди должны понимать конкретно, что от них требуется. Как видите на картинке раскрыты не все уровни детализации. Заглубляться по разным веткам можно сколько угодно, главное, чтобы в этом был смысл. Благодаря логике движения от общей и полной цепочки, вы никогда не запутаетесь и не утоните.

Взаимосвязи элементов базового порядка в организации.

Теперь немного о связи элементов на разных шагах. Цель должна быть измерима. То есть должен быть показатель, по которому измеряется цель. В случае с выручкой все просто - это сумма выручки за период. Соответственно этот показатель должен быть измерителем качества работы функции продаж. Это и есть связь.

На следующем шаге мы должны получить Функциональную матрицу, где на пересечении между должностью и функцией должно быть указано, что делает должность (управляет, контролирует, выполняет и пр.). Определяя для каждой функции эти данные мы обеспечиваем связь и переход к функциональной матрице.

Пока нас не очень интересует сама организационная структура. Можно использовать ту, которая есть, или придумывать на ходу. Функциональная матрица очень хорошо покажет насколько мы загрузили работой и ответственностью каждую должность, и можно будет корректировать. Именно готовая функциональная матрица станет инструментом для построения эффективной организационной структуры.

Поскольку мы используем для разработки базового порядка Business Studio а не разрозненные инструменты, то все связи у нас в единой системе.

-10

Показатель "Выручка за календарный месяц" привязан к цели "Выручка".

-11

Тот же показатель привязан к функции "Продажи".

Остальные функции являются питающими функцию продажи (по цепочке) от внешних ресурсов или являются более детальной декомпозицией какой-либо функций этой цепочки.

Получается, что большой список всех функций связан с с целью и все в порядке. Понятно, для чего (с какой целью) на предприятии производятся любые действия!

Далее мы каждой функции определяем должность (в терминологии Business Studio это субъект) и тип связи, т.е. что этот субъект по этой функции делает.

-12

Именно эта связь формирует Функциональную матрицу, чтобы можно было визуально оценить загруженность по каждой должностной единице и сделать корректировки.

Функциональная матрица

Вот мы подошли к моменту, когда видим и общую картину и по каждой должности можем просмотреть ее отношение к функциям. Можно просто анализировать экспертно, можно попробовать оценить необходимое время для выполнения задач по функции в месяц. Как бы приблизительно это не было, все равно это даст достаточно объективный результат.

-13

Получение такой таблицы в Business Studio не составляет труда через генератор отчетов, с последующим импортом в Excel, где можно заниматься подсчетом загрузки. Это можно делать и в самой системе, но пока для нас это сложно и не нужно.

Организационная диаграмма.

В Business Studio структура формируется в виде дерева субъектов. Для построения организационной структуры, субъект может быть подразделением или должностью.

-14

В процессе определения должностей по функциям мы уже заполнили этот раздел исходя из текущей ситуации. Состав и подчиненность по подразделениям и должностям мы заносим актуальный, либо, если решили проводить организационные изменения, то тот, к которому собираемся прийти.

Далее через генератор отчетов формируем организационную диаграмму, которую надо распечатать на плакат и повесить в общедоступном месте на стену.

-15

Еще раз отмечу, что если попытаться формализовать организационную диаграмму без предыдущих шагов, то на дистанции это не будет рабочим элементом управленческого порядка в организации, а будет просто формальными обоями на стене организации. Кроме того, организационная диаграмма должна отражать эффективную структуру, а не исторически сложившуюся. Процесс прохождения всех шагов и анализа позволить руководителю понять, какие изменения в структуре необходимы. Так мы получаем актуальную и действующую организационную диаграмму для управления.

Теперь у нас есть функции каждого сотрудника с определением типа его участия и подчиненность. В принципе можно заниматься управленческими должностными инструкциями.

Нельзя не сказать, про виды организационных структур. Теория видов/типов организационных структур бесконечная. Только ленивый не потеоретизировал на эту тему. Но самое главное, что эта теория не даст вам прямых ответов на вопрос, какая должна быть оргструктура у вас на предприятии, чтобы бизнес был максимально эффективный. Я бы предостерег толкаться от готовых моделей, опять же, без предварительного анализа функций. В современном бизнесе все настолько неоднозначно, что кем-то предложенная модель структуры в вашем бизнесе просто не сработает, потому, что какие-то мельчайшие нюансы не сошлись. У меня поначалу, еще в конце 90-тых, структура формировалась не от моделей, а от людей, которые приходили ко мне работать. После МВА было много экспериментов. В последствии я мечтал построить нечто абсолютно горизонтальное и гибкое. Все СО-трудники, а управление через компетенции. Т.е. я хотел к функциям привязывать не должности, а компетенции, потом считать и планировать необходимое время компетенций для выполнения всех функций и соответственно оценивать и платить сотрудникам по компетенции. Но так и не дошли руки. Изучать различные модели нужно, чтобы понимать, как и у кого что работает. Думать и делать свои выводы, пробовать. А внутри своего бизнеса строить с учетом всех этих знаний и собственных выводов такую модель, которая будет наиболее эффективна. И это может не соответствовать полностью какой-либо модели в теории. При проведении проекта по разработке базовых элементов порядка в вашей организации мы рассказываем про все основы построения структуры и про теорию и про практику, но ни в коем случае на навязываем какую-либо модель, как это делается, к примеру приверженцами модели управления Р. Хаббарда. Последнее время за фундаментальным и системным пониманием структуры организации я однозначно отправляю к работе Мицберга "Структура в кулаке". Именно это учение помогло мне лично систематизировать весь опыт построения структур бизнеса за 20 лет и знания полученные от МВА и из многих интернет источников.

Управленческие должностные инструкции.

Как только руководитель слышит "Должностные инструкции", так сразу в голове возникает образ формального документа, который особо никто не читает. Структура этого документа тоже формальна и найти ее можно в интернете.

Но мы сейчас говорим про управленческие должностные инструкции, инструмент, который поможет руководителю создать порядок, при котором каждый сотрудник будет знать, что и когда он должен делать. Для этого самым важным для нас сейчас является то, что мы знаем список функций, в которых тем или иным образом задействована конкретная должность. Не имеет смысла слепо следовать стереотипам и начинать придумывать вещи типа "Несет ответственность за своевременную подачу документов". Такой формат обязанностей и ответственности лишь создает возможность найти виноватого, если что-то пошло не так. Нам надо, управлять, чтобы все шло так, как надо. Поэтому исключим из должностных инструкций лишнюю беллетристику. Четко и по пунктам типа "Выполняет оформление документов на отгрузку со склада"; "Руководит отгрузкой со склада"; "Подписывает документы на отгрузку со склада"; "Подает декларацию о доходах учредителя"; "Контролирует, чтобы декларация о доходах учредителя была подана своевременно".

Т.е. нам надо по каждой функции просто проработать формулировки и ориентировать их на результат функции или участия сотрудника в выполнении этой функции. Получится документ с простыми и понятными правилами игры для конкретной должности.

Только задумайтесь, как классно будет выглядеть вакансия на должность на фоне всех шаблонных серых и непонятных!

Естественно надо указать в инструкции кому подчиняется и кто находится в подчинении.

Еще один очень важный момент, про который все забывают. Надо ответить на вопрос по каждой функции, что произойдет, если сотрудник не выйдет на работу. Причина в данном случае не важна. Важно, чтобы все функции отрабатывались. Обычно это оставляют на откуп руководителей подразделений, но я рекомендую включить в должностные инструкции. Проработав каждую функцию мы получим дополнительный раздел в каждой инструкции, связанный с действиями при отсутствии того или иного сотрудника.

Как функции имеют деревообразный характер, так и в должностных инструкциях надо отражать в виде дерева. Чем более обобщенная функция, тем более обобщенная формулировка по действиям. Детализируем - конкретизируем.

Следующий важный момент, который нельзя упустить говорит о том, что должностная инструкция - это стандартизирующий документ, и он таковым должен быть. А вот что такое стандартизация лучше всего объясняет Мицберг в своем труде "Структура в кулаке". Книга написана в 70-тых, но прочитав ее изменится глубина понимания структуры предприятия. Вы сможете перейти на фундаментальный уровень, на котором все обычно просто. Кстати категорически рекомендую сделать эту книгу настольной любому руководителю. Более подробно про стандартизацию в отдельной статье, а тут кратко.

Управление делится на два вида:

  1. Ручное
  2. Стандартизация

С ручным управлением мы уже немного тут разобрались. Организационная диаграмма показывает, как это работает. А вот со стандартизацией надо разобраться.

Стандартизация по мнению Мицберга имеет три вида:

  1. Квалификация
  2. Процессы
  3. Результат (выход)

Сразу отмечу, что чем стабильнее ситуация, тем управление больше тянется к стандартизации, чем нестабильнее - к ручному управлению. Тут нет ничего неестественного. В прошлом я штурман. Когда мы шли в спокойном море, то рулил автомат, а когда начинался шторм, или очень плотный трафик или узкость с кучей опасностей, то судно переводилось на ручное управление. К сожалению пока всех неожиданностей не запрограммировать.

-16

То, что стандартизация бывает трех видов надо вбить себе в голову любому руководителю, поскольку бизнес-аналитики и консультанты болеют на всю голову процессным управлением, поэтому пытаются все и вся описать в виде процессов, а это неправильно. Не надо описывать процесс управления грузовым автомобилем в виде процесса, поскольку это стандарт по квалификации. Если человек имеет квалификацию водителя грузового автомобиля, то это и есть стандарт. Если функции сильно связаны с творчеством, постоянной генерацией идей, действию экспромтом, то опасно и вредно описывать работу этой функции в виде стандартизирующего процесса. Тут важен результат (выход). Например, сотрудники в отделе прямых продаж B2B используют различные модели, но каждый отдельный новый клиент и заключенный контракт - это в большей степени талант человека к определенным видам манипуляций. Неважно, что он вообще делал, важен подписанный контракт на 10 млн. рублей.

Слова Ильяху Голдратта "Скажи мне, как ты меня будешь оценивать, и я скажу тебе, как я буду работать" помогают сделать вывод и понять требование по стандартизации в должностной инструкции.

Каждая функция должностной инструкции должна иметь понятный измеритель, по которому будет оцениваться, как сотрудник ее выполнил.

Функция "Управляет грузовым автомобилем" - параметр стандартизации права определенной категории и водительский стаж в этой категории.

Функция "Прямые B2B продажи" - параметр стандартизации выручка по контрактам.

Функция "Управление денежными потоками" - параметр стандартизации регламент процесса казначейства. Вот только с этого момента и только по этим точкам можно развивать принципы процессно-ориентированного управления, про который речь пойдет в отдельной статье.

Давайте обобщим, потому как поначалу переход от формальных неработающих должностных инструкций к управленческим должностным инструкциям может быть затруднителен.

  1. Кому подчиняется и кем управляет (из оргдиаграммы).
  2. Формулируем исполнение определенных для должности функций по принципу: Делает/выполняет/участвует/контролирует/и тд. (из функциональной матрицы)
  3. Список функций имеет древообразный вид и чем выше уровень, тем более общие формулировки. Детализация должна обязательно доходить до однозначной конкретики.
  4. Каждой функции должен быть сформулирован параметр оценки с точки зрения метода стандартизации.
  5. Отдельным разделом функции, по которым сотрудник является замещающим с условиями замещения по каждой.
  6. Отдельным разделом выносим все стандартизирующие параметры. Квалификация и опыт. Параметры оценки. Процессные регламенты.

И уберите из управленческих должностных инструкций всю формальную беллетристику. Цель управленческой должностной инструкции - дать сотруднику четкое и понятное представление о том, что и когда он должен делать.

Теперь, что нам позволяет сделать Business Studio в части должностных инструкций.

Вот карточка должности на закладке "Параметры должности”

-17

Каждая строчка раскрывает редактор Word. Удобство в том, что в одном месте в единой базе данных, а не по раскиданным файлам, можно собирать все записи. Еще один плюс в том, что инструкция получается составной, как в конструкторе, состоит из частей.

Далее в генераторе отчетов есть формы, которые соберут все записи в правильно оформленную должностную инструкцию, которую можно распечатать, сохранить в файл или, при использовании портала или веб публикации, сотрудник может видеть актуальный вариант в своем онлайн доступе.

Заключение.

Тема порядка в организации бесконечная.

К важности сосредоточения на базовых элементах нас привел опыт. Любые проекты по автоматизации или внедрению процессного/поектного управления неэффективны, если не обеспечен порядок на базовом уровне. В дальнейшем проработав линейные процессы и проектное управление можно выйти на уровень линейно-функциональной матричной структуры.

С другой стороны во многих предприятиях базового порядка вполне достаточно.

Без него руководитель вынужден вести бизнес "на ручном управлении" постоянно. Усталость накапливается и страдает бизнес. Варианты развития бизнеса исключаются.

Формальные подходы и попытки навести порядок на базовом уровне вредят и ведут к потерям.

Когда мы взялись за разработку простой и доступной методики наведения порядка на базовом уровне, мы не думали, что она получится действительно настолько логичной и простой. Вы можете ее использовать самостоятельно. В качестве инструментов может использоваться все, что угодно и под рукой.

Если вы обратитесь к нам, то мы проведем проект в среднем за две недели с гарантией результата. Мы используем свою Business Studio и вы получите все ее плюсы без лишних трат.

Если хотите погрузиться на фундаментальный уровень в вопросах структуры предприятий, то рекомендую "Структура в кулаке" Мицберга. В своей жизни уже после получения образования МВА мной были прочитаны множество книг по менеджменту. Очень много практики в собственном бизнесе в попытках построить действительно эффективную структуру и сделать так, чтобы каждый сотрудник был эффективный по максимуму. Когда мне пришлось столкнуться с вопросами реструктуризации в крупном строительном холдинге, будучи в должности исполнительного директора управляющей компании, то мой преподаватель по МВА посоветовал обратиться к этой книге. Если сказать, что она мне помогла - это ничего не сказать. Эта книга позволила полностью систематизировать свои знания о структуре бизнеса и построить фундамент для дальнейшего развития понимания более детальных и сложных аспектов ведения бизнесе.

Желаю удачи! Константин Богданов.

Хотите бесплатную консультацию? Пишите bks@acccell.com.