Добавить в корзинуПозвонить
Найти в Дзене
Froggy frog

Протокол Telnet. Подключаемся к Cisco. Компьютерные сети для гуманитариев. Часть 3.

Привет! Вот и настал момент сделать первые серьезные шаги в практике по сетям, а именно разобраться, как бородатые сетевики работают со своими железками в естественной среде обитания. Изучая порты оборудования #Cisco (в том числе в программе Cisco packet tracer) многие могли обратить внимание на некий порт называемый #Console, а так же кабель с аналогичным названием. Порт, как правило, изображает из себя недотрогу и держится особнячком от других портов. в некоторых моделях он даже вынесен на заднюю стенку устройства. Кабель тоже необычен - он синего цвета, на одном конце у него казалось бы обычный разъем #RG-45 (тот самый, который в сетевой карте), а с другой стороны разъем RS-232, выглядящий несколько архаично и отсутствующий на большинстве современных компов и ноутбуков. Многие уже догадались, что вся эта гирлянда из сетевого устройства, синего провода и админского ноутбука, подключенного к вышеописанным звеньям тем самым портом RS-232, позволяет каким-то образом конфигурировать обо

Привет! Вот и настал момент сделать первые серьезные шаги в практике по сетям, а именно разобраться, как бородатые сетевики работают со своими железками в естественной среде обитания.

Изучая порты оборудования #Cisco (в том числе в программе Cisco packet tracer) многие могли обратить внимание на некий порт называемый #Console, а так же кабель с аналогичным названием. Порт, как правило, изображает из себя недотрогу и держится особнячком от других портов. в некоторых моделях он даже вынесен на заднюю стенку устройства. Кабель тоже необычен - он синего цвета, на одном конце у него казалось бы обычный разъем #RG-45 (тот самый, который в сетевой карте), а с другой стороны разъем RS-232, выглядящий несколько архаично и отсутствующий на большинстве современных компов и ноутбуков.

Консольный кабель и разъем на устройстве Cisco.
Консольный кабель и разъем на устройстве Cisco.

Многие уже догадались, что вся эта гирлянда из сетевого устройства, синего провода и админского ноутбука, подключенного к вышеописанным звеньям тем самым портом RS-232, позволяет каким-то образом конфигурировать оборудование и эта догадка верна, но не все так просто.

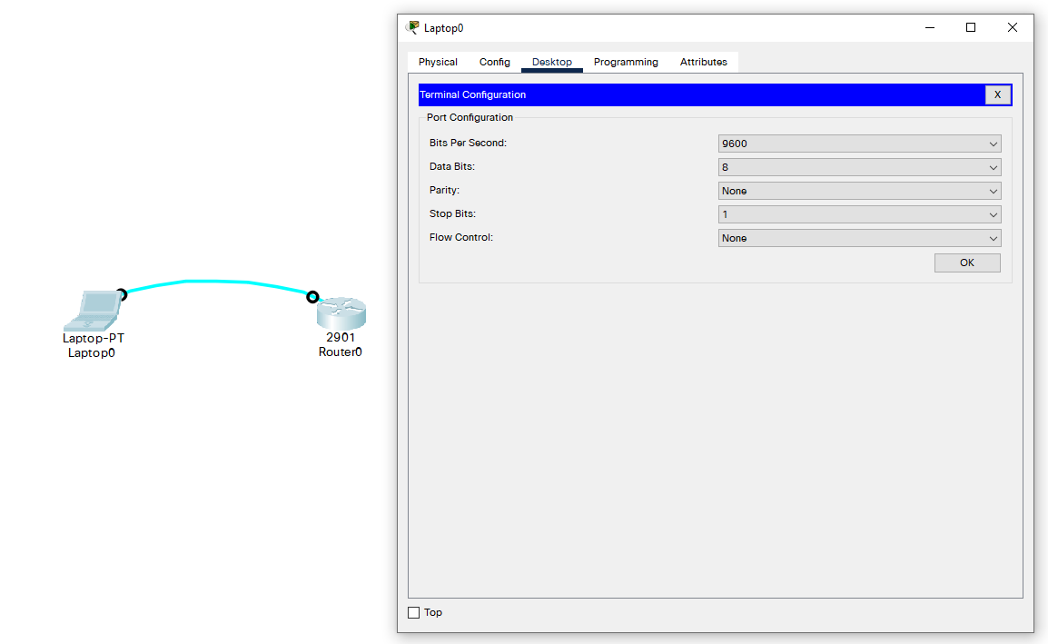
Для того, чтобы подключиться к самой операционной системе устройства необходимо воспользоваться программой-терминалом на подключенном компе. Для работы в в Cisco packet tracer это приложение так и называется - Terminal, если же подключаетесь на реальном компе, рекомендую воспользоваться такой программой, как #PuTTy. На картинках ниже приведен пример настроек, которые следует установить для корректного подключения.

В случае успешного подключения получаем окно с предложением произвести первичные настройки в автоматическом режиме посредством диалога.

Окно операционной системы Cisco IOS. Предлагается произвести первоначальные настройки.
Окно операционной системы Cisco IOS. Предлагается произвести первоначальные настройки.

На это предложение в большинстве случаев не стоит соглашаться: настройки, которые будут произведены автоматически не всегда будут лучшим выбором. К тому же цель этого видео - изучение материала поэтому пропускать этот шаг нецелесообразно, поэтому смело пишем команду no и нажимаем клавишу enter.

Кстати операционная система для устройств компании Cisco называется IOS (Internetwork Operating System — Межсетевая Операционная Система). Не путать с яблочной iOS.

Отказавшись от настроек в автоматическом режиме мы попали в режим управления устройством (в данном случае роутером). Слева видим название устройства (в настоящий момент оно называется по умолчанию: Router), затем знак > и курсор для ввода команд. Знак > означает, что роутер находится в режиме для просмотра информации о его состоянии, настройках, состоянии портов и т.д, но не для внесения изменений в настройки. Также существует привилегированный режим предназначенный для настройки параметров. Привилегированный режим включается командой "enable", в случае перехода в этот режим символ > будет заменен символом #. Чтобы упростить понимание вы можете представить работу в обычном режиме (>) как работу обычного пользователя компьютера, а работу в привилегированном режиме (# ) как работу системного администратора.

Чтобы приступить к настройкам устройства введем команду "configure terminal" и нажмем enter. Кстати если писать команду configure terminal слишком долго и не удобно можно воспользоваться клавишей Tab. По нажатию этой клавиши операционная система сама допишет команду либо ее часть за тебя. Если написать conf, то IOS допишет configure за нас и будет ждать пока мы допишем следующее слово команды потому что сочетание букв присутствует только в команде configure. Для того чтобы сократить написание configure terminal достаточно ввести conf t и операционка сама поймет что мы имели ввиду и выполнит команду.

-4

После того, как удалось войти в режим конфигурации отличным решением будет ввести команду no "ip domain-lookup" потому как если ее не ввести устройство будет все неправильно введенные команды (например с опечатками) воспринимать как доменные имена и искать их, а это отнимает много времени.

Следующим шагом попробуем настроить какой-нибудь интерфейс. Например требуется настроить сетевой адрес для интерфейса Fast Ethernet 0/1. Для этого заходим в сам интерфейс командой "interface fastEthernet 0/1" (не забывая использовать Tab). Теперь, находясь внутри интерфейса приступаем к настройке вводя команду "ip address сам адрес маска" (например "ip address 192.168.10.1 255.255.255.0"). И в завершении настройки включим интерфейс командой "no shutdown" (по умолчанию интерфейсы находятся в выключенном состоянии).

Отлично, можно сказать что нам удалось перейти на следующий уровень. Однако на практике не всегда имеется возможность получить доступ к оборудованию напрямую. Оно может находится на удалённом объекте или Вам может потребоваться поработать с ним прямо из дома. Попробуем настроить роутер для таких случаев.

Первым шагом заходим в режим глобальной конфигурации (configure terminal), точно также, как это делали раньше. Теперь создаем учетную запись администратора на устройстве для чего вводим имя пользователя и пароль командой "user admin password 123456", где admin - имя пользователя, а 123456 - пароль. На самом деле при должен создаваться с учётом требований безопасности: состоять из цифр, букв разного регистра, спец. символов и т.д. Если после установки выйти из режима глобальных конфигураций и ввести команду "show running-config" можно увидеть созданную учётную запись и пароль к ней. Важно понимать, что хранить пароль в открытом виде не безопасно, по этому мы снова возвращаемся в режим глобальной конфигурации и вводим команду "service password-encryption". Теперь если снова проверить имеющиеся учётки будет по прежнему видно имя пользователя, а вместо пароля будет виден набор символов который представляет из себя зашифрованный пароль. Теперь наша сеть стала чуть безопаснее, но это еще не все. В режиме глобальных конфигураций введем команду "enable secret 654321", где 654321 - пароль. Эта команда устанавливает пароль на доступ к режиму глобальных конфигураций, причём он сразу создается в зашифрованном виде

-5

Теперь привяжем созданные логин и пароли к доступу по протоколу telnet. Для этого введем команду "line vty 0 15", где 0 и 15 означает, что логин и пароли привязываются к интерфейсам с 1 по 16. Теперь введем команду "login local", которая указывает устройству на то, что оно должно привязать к интерфейсам логин и пароли из своей памяти. Следующей вводится команда "transport input telnet", указывающая на то, что вводить логин и пароль потребуется при подключении по протоколу telnet.

Дополнительно можно ввести команду "exec-timeout 5", указывающую, что при бездействии пользователя в течении 5 минут роутер разлогинится и "logging synchronous" ,предназначенную для того, чтобы устройство не выводило различные служебные сообщения пока мы вводим команды.

В конце обязательно вводим команду "do wr" для сохранения в памяти произведенных настроек.

Пришло время попробовать подключиться к удаленному маршрутизатору по протоколу #telnet прямо через сеть. Для этого выбираем компьютер и открываем командную строку. В ней вводим telnet и адрес интерфейса маршрутизатора.

На сегодня все. Благодарю за внимание и ожидаю мнения экспертов в комментариях.