Найти в Дзене
Alexey Rondine

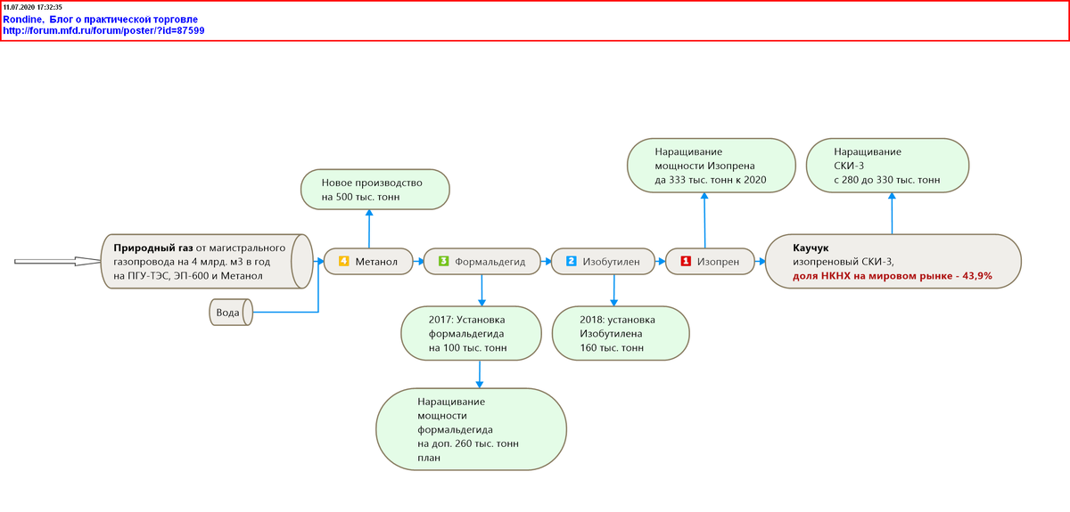
Производство метанола мощностью 500 тыс. тонн в год (статья написана 11.07.2020)

О проекте производства метанола мощностью 500 тыс. тонн/год известно немного. Финансовая его часть глубоко засекречена НКНХ, однако в сопоставлении с аналогичными объектами строительства метанольных производств его стоимость может быть в районе 22 млрд. руб. без НДС (аналогом может являться 3-я очередь по строительству метанола в ПАО Щекиназот мощностью 500 тыс. тонн/год со сроками строительства 2018-2022, https://вэб.рф/proyekty/stroitelstvo-tretey-och...).
До настоящего времени в публикациях о производстве метанола в НКНХ широко освещались лишь скандальные слушания по ОВОС в 2019 г. в Нижнекамске. Можно предположить такой таймлайн работ до ввода производства метанола в эксплуатацию в 2024 г.: НКНХ, являясь многие годы мировым лидером по продажам изопренового каучука с долей рынка 44%, планомерно наращивало производства существовавших переделов в рамках программы по увеличению мощности изопренового каучука до 330 тыс. тонн.
В 2024 г. будет добавлен последний 4-й передел в копилку НКН

О проекте производства метанола мощностью 500 тыс. тонн/год известно немного. Финансовая его часть глубоко засекречена НКНХ, однако в сопоставлении с аналогичными объектами строительства метанольных производств его стоимость может быть в районе 22 млрд. руб. без НДС (аналогом может являться 3-я очередь по строительству метанола в ПАО Щекиназот мощностью 500 тыс. тонн/год со сроками строительства 2018-2022, https://вэб.рф/proyekty/stroitelstvo-tretey-och...).
До настоящего времени в публикациях о производстве метанола в НКНХ широко освещались лишь скандальные слушания по ОВОС в 2019 г. в Нижнекамске.

Можно предположить такой таймлайн работ до ввода производства метанола в эксплуатацию в 2024 г.:

Срок, вероятно сдвинется - на полгода/года. С позиций 26.06.2021 года
Срок, вероятно сдвинется - на полгода/года. С позиций 26.06.2021 года

НКНХ, являясь многие годы мировым лидером по продажам изопренового каучука с долей рынка 44%, планомерно наращивало производства существовавших переделов в рамках программы по увеличению мощности изопренового каучука до 330 тыс. тонн.
В 2024 г. будет добавлен последний 4-й передел в копилку НКНХ – метанол, который ранее закупался у сторонних производителей метанола: компаний Метафракса и Аммония.

Метанол производят из природного газа и воды
Метанол производят из природного газа и воды

Мировой спрос на рынке натурального каучука составляет 14 млн. тонн в год (+/-).

Рынок же изопренового каучука в мире, в котором НКНХ имеет долю в размере 44% и старается ее не растерять, составляет всего 700 тыс. тонн в год, т.е. всего 5% от рынка натурального каучука с долей НКНХ в этих 5% чуть больше 2%. Видно, насколько природа сильнее человека в своих финансовых возможностях!

Трудно тягаться с натуральным каучуком, который не имеет себестоимости, если не считать труд крестьян-сборщиков.

Каучуконосовое дерево
Каучуконосовое дерево

Натуральный каучук падает непрерывно с 2011 г. более 9 лет подряд.

На конец июня 2021 фюючер на натуральный каучук находится в районе 240 йен за кг
На конец июня 2021 фюючер на натуральный каучук находится в районе 240 йен за кг

Цены на синтетический каучук следуют за своим натуральным собратом и, если цены развернутся, выручка НКНХ от каучуков взлетит.

[В ежеквартальном отчете за 4 кв.2021 НКНХ раскрыл формулу ценообразования на искусственный каучук: цена зависит от натурального куучука, нефти и бутадиена]

В 2020 г. НКНХ дрогнул, заявив в годовом отчете 2020 о продажах к 2025 г. всего лишь 800 тыс. тонн каучуков всех марок, против своих же прогнозов трехлетней давности в 1 млн тонн в год, сделав дальнейшую ставку на развитие функциализированных марок бутадиен-стирольного и бутадиенового каучука с улучшенными физико-механическими свойствами.

К слову, в 2020 ожидается ввод в эксплуатацию производства дивинил-стирольного каучука ДССК-60 мощностью 60 тыс. тонн в год, используемого для производства «зеленых» шин.


Вернемся к производству метанолу, являющемуся недостающим переделом в цепочке от природного газа до готовой продукции.
Из проектной документации следует, что намечаемая мощность по товарному метанолу составит: 500 000 тонн/год, 1500 т/сутки.
Режим работы производства – непрерывный, 3-х сменный, 4-х бригадный.
Количество часов работы в смену – 8.
Численность работников производства метанола составит 246 человек.
Плановая остановка на ремонт – 1 раз в 5 лет.

Сырьем для производства метанола является природный газ, а точнее метан с формулой СH4.


Природный газ: газообразная смесь, состоящая из метана с долей от 77% до 99% и тяжелых углеводородов, азота, диоксида углерода СО2, водяных паров, серосодержащих соединений, инертных газов.

Идея заключается в том, чтобы окислить
метан CH4 во взаимодействии с водяным паром H2O на катализаторе до синтез-газа (СО + 2H2), а затем заново под действием температуры, давления и катализатора пересобрать синтез-газ в описанных реакциях с его участием в метанол СH3OH. Примерно так выглядит синтез метанола на схеме:

Принципиальная схема производства метанола
Принципиальная схема производства метанола

По данным онлайнконтрактора метанол включен НКНХ в свой план закупок на 2020 в объеме 334 тыс. тонн: http://onlinecontract.ru/tenders/gpz

Эффект по Чистой прибыли от ввода производства метанола мощностью 500 тыс. тонн в год можно посчитать как экономию собственного производства по сравнению с расходами на покупку на стороне, а также как прибыль, которую принесет деятельность по продаже излишков метанола.


В открытых источниках доступны финансовые показатели компании Метафракс, которые помогли рассчитать финмодель. Доля в продажах Метафракса метанола составляет 57,2% и бизнес этот чрезвычайно маржинальный. Судя по отчетности: рентабельность в Метафраксе по выручке составляет 40% против 13,5% в НКНХ.


Эффект по чистой прибыли от метанола в НКНХ посчитан двумя методами, которые почти совпали. Итоговый вывод: с вводом своего метанола ЧП НКНХ по году даст плюсом
3,7 млрд. руб.:

Финансовая модель производства метанола
Финансовая модель производства метанола

Путеводитель по статьям

Основная статья

Нижнекамскнефтехим: 2021 - 11,3 руб. дивиденда и 29,5 млрд. ЧП, 2023 – второй НКНХ, 2027 – третий НКНХ(статья написана 08.08.20)

Экономика и финансы

Нижнекамскнефтехим: намечается рекордная прибыль за полугодие 2021

Производства

Производство метанола мощностью 500 тыс. тонн в год (статья написана 11.07.2020)

Нижнекамскнефтехим: ПГУ-ТЭС 495 МВт (статья написана 04.07.2020)

Нижнекамскнефтехим: ПГУ-ТЭС 495 МВт. Revision 2.0 (статья написана 24.04.2021)

Заводы-спутники 1-й очереди ЭП-1200 (статья написана 03.04.2021)

Популярная нефтегазохимия

Популярная нефтегазохимия (статья написана 19.07.2020)

Объединение с Сибуром

Нижнекамскнефтехим: объединение Таифа с Сибуром. Страхи и возможности миноритариев НКНХ (статья написана 15.05.2021)

Реорганизация АО Таиф для целей объединения с Сибуром (статья написана 29.05.21)

Сибур-Таиф: Who is Ms. TM LLC? (статья написана 05.06.2021)

Нижнекамскнефтехим: дивиденды в объединительный перииод с Сибуром и после

Таиф: рациональный тайминг для объединения с Сибуром (статья написана 14.06.2021)