Добавить в корзинуПозвонить
Найти в Дзене
Твой компьютер

Как отключить экран блокировки в Windows? Как выключить экран блокировки в Windows? Экран блокировки компьютера

Всем привет, в этой статье расскажу про отключение блокировки экрана в Windows.
Операционная система Windows предлагает своим пользователям концептуально новую реализацию блокировки экрана, состоящую из двух элементов: фона (картинки или фотографии) и прикрепленных к нему до 8 приложений для быстрого доступа.
Экран блокировки Windows понравится владельцам планшетных компьютеров, поскольку он
Оглавление

Всем привет, в этой статье расскажу про отключение блокировки экрана в Windows.

Операционная система Windows предлагает своим пользователям концептуально новую реализацию блокировки экрана, состоящую из двух элементов: фона (картинки или фотографии) и прикрепленных к нему до 8 приложений для быстрого доступа.

Экран блокировки Windows понравится владельцам планшетных компьютеров, поскольку он надежно защищает сенсорные устройства от случайных нажатий в режиме ожидания.

Обладатели ноутбуков и стационарных компьютеров захотят отключить эту функцию за ненадобностью.

Как отключить

К сожалению, отключение экрана блокировки Windows реализовано не самым простым и наглядным способом, отчего многие пользователи могут испытывать неудобства. Опцию можно остановить несколькими способами:

  • в редакторе реестра;
  • через меню персонализации рабочего стола,
  • сбросом пароля входа в систему.

Чтобы подробно разобраться, как отключить блокировку экрана Windows 8, разберем пошагово каждый из способов.

Через реестр

Данным способом можно решить проблему в несколько шагов:

  1. Набираем комбинацию клавиш Win+R и запускаем команду «Выполнить».
С помощью команды «Regedit» переходим в редактор реестра.
С помощью команды «Regedit» переходим в редактор реестра.
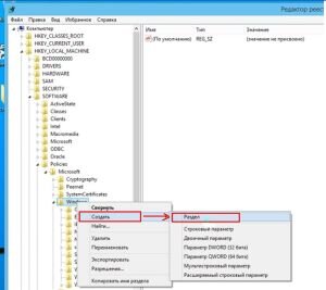
В корневом отделе находим путь к папке Personalization. Она размещена по адресу HKEY_LOCAL_MACHINE- SOFTWARE – Policies – Microsoft –Windows. В случае, если такой папки нет, создаем ее, как показано на скриншоте ниже.
В корневом отделе находим путь к папке Personalization. Она размещена по адресу HKEY_LOCAL_MACHINE- SOFTWARE – Policies – Microsoft –Windows. В случае, если такой папки нет, создаем ее, как показано на скриншоте ниже.
В разделе Personalization создаем подраздел NoLockScreen с параметром DWORD и присваиваем ему значение 1. Параметр выбираем с учетом разрядности системы. 
В разделе Personalization создаем подраздел NoLockScreen с параметром DWORD и присваиваем ему значение 1. Параметр выбираем с учетом разрядности системы. 
  1. Перезагружаемся.

После повторной загрузки блокировка не должна срабатывать.

С помощью меню рабочего стола

Еще проще воспользоваться контекстным меню вашего рабочего стола:

Нажатием на правую кнопку мыши вызываем меню рабочего стола и переходим в раздел «Персонализация». Далее в правом нижнем углу открывшегося окна находим вкладку «Заставка». 
Нажатием на правую кнопку мыши вызываем меню рабочего стола и переходим в раздел «Персонализация». Далее в правом нижнем углу открывшегося окна находим вкладку «Заставка». 
Снимаем отметку с пункта «Начинать с экрана входа в систему».
Снимаем отметку с пункта «Начинать с экрана входа в систему».
  1. Перезагружаем систему.

Проблема, как убрать экран блокировки в Windows 8, решена.

Сброс пароля

Применение указанного метода рационально, если у вас нет необходимости использовать пароль при работе с ПК:

Переходим в «Панель управления» и оттуда следуем в раздел «Учетные записи». 
Переходим в «Панель управления» и оттуда следуем в раздел «Учетные записи». 
  1. Далее переходим в раздел «Изменение учетной записи» окна «Параметры компьютера».
В открывшемся окне «Параметры ПК» переходим на вкладку «Пользователи» и нажимаем кнопку «Изменить».
В открывшемся окне «Параметры ПК» переходим на вкладку «Пользователи» и нажимаем кнопку «Изменить».

После вашего согласия со всеми предупреждениями и условиями системы пароль будет сброшен, а вместе с ним и блокировка экрана Windows 8.

Как видно, каждый из описанных способов достаточно прост, не требует особых знаний или затрат времени для реализации.

Кстати, в интернете можно найти архивы с патчами, позволяющими решить данную проблему. Такой подход, конечно, максимально упрощает жизнь пользователю, но вместе с тем и увеличивает риски, поскольку вы не только получаете решение, как отключить блокировку экрана Windows 8 автоматическим отключением в реестре, но также угрозу заражения своего компьютера вирусами.

Если у вас остались вопросы, можете посмотреть следующее видео:

Как отключить экран блокировки в Windows? Как выключить экран блокировки в Windows? Экран блокировки компьютера

-8