Добавить в корзинуПозвонить
Найти в Дзене

Моделирование геостратегических понятий и схем - №4

В четвертой части заметки приводится модель «Ключевое противоречие в США» (Рис. 4.1). Примечания: 1) Моделируется ситуация в период 2017-2019; 2) Сокращения: ПЛГП – Праволиберальный глобальный проект. ПРЕД СЛЕД Оглавление Copyright © Рубенчик А.В. 2022. Все права защищены

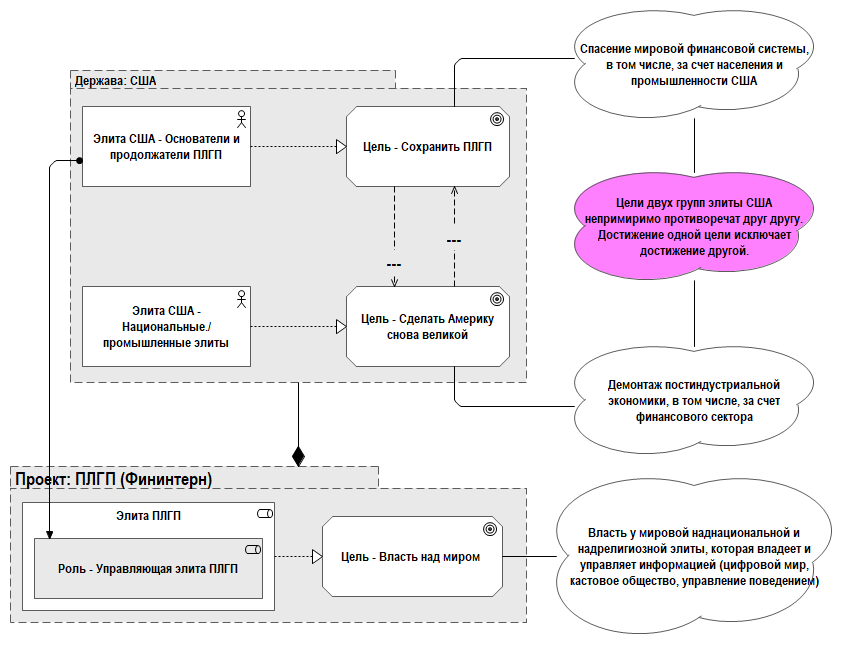
В четвертой части заметки приводится модель «Ключевое противоречие в США» (Рис. 4.1).

Примечания:

1) Моделируется ситуация в период 2017-2019;

2) Сокращения: ПЛГП – Праволиберальный глобальный проект.

Рис. 4.1. Ключевое противоречие в США
Рис. 4.1. Ключевое противоречие в США

ПРЕД

СЛЕД

Оглавление

Copyright © Рубенчик А.В. 2022. Все права защищены