Найти в Дзене

Виталик Бутерин выпускает обновленную дорожную карту Ethereum

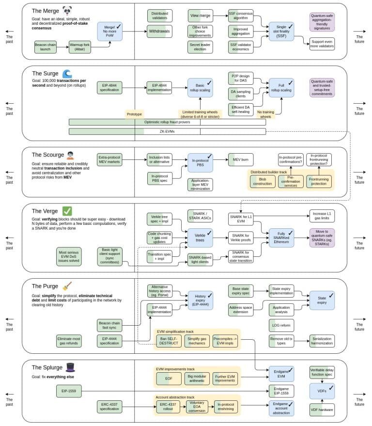
Соучредитель Ethereum Виталик Бутерин в субботу поделился обновленной дорожной картой Ethereum. После успешного завершения слияния следующими фазами будут Surge, Scourge, Verge, Purge и Splurge. Узнавайте новости первыми в нашем Telegram - канале Крупные изменения включают в себя The Verge, посвященную «проверке», а не просто «деревьям веркле»; эндшпилем будет полностью SNARKed Ethereum; новый этап “The Scourge”, который обеспечивает надежное и честное, достоверно нейтральное включение транзакций, решает проблемы MEV; и завершение одного слота в качестве вехи слияния на этапе 2. Соучредитель Ethereum Виталик Бутерин обновил дорожную карту Ethereum Соучредитель Ethereum Виталик Бутерин в  серии твитов от 5 ноября объявляет об обновленной дорожной карте Ethereum. В частности, дорожная карта Ethereum теперь имеет еще одну фазу под названием “The Scourge”, которая направлена ​​на обеспечение надежного и справедливого включения достоверно нейтральных транзакций. Кроме того, он пытается устр

Соучредитель Ethereum Виталик Бутерин в субботу поделился обновленной дорожной картой Ethereum. После успешного завершения слияния следующими фазами будут Surge, Scourge, Verge, Purge и Splurge.

Узнавайте новости первыми в нашем Telegram - канале

Крупные изменения включают в себя The Verge, посвященную «проверке», а не просто «деревьям веркле»; эндшпилем будет полностью SNARKed Ethereum; новый этап “The Scourge”, который обеспечивает надежное и честное, достоверно нейтральное включение транзакций, решает проблемы MEV; и завершение одного слота в качестве вехи слияния на этапе 2.

Соучредитель Ethereum Виталик Бутерин обновил дорожную карту Ethereum

Соучредитель Ethereum Виталик Бутерин в  серии твитов от 5 ноября объявляет об обновленной дорожной карте Ethereum. В частности, дорожная карта Ethereum теперь имеет еще одну фазу под названием “The Scourge”, которая направлена ​​на обеспечение надежного и справедливого включения достоверно нейтральных транзакций. Кроме того, он пытается устранить риски централизации и цензуры, которые возникли после слияния, поскольку Ethereum переходит на доказательство доли.

The Verge принесет «деревья verkle», которые хранят больший объем данных в меньшем доказательстве, что позволяет использовать меньший размер узла. Теперь эта фаза также имеет «верификацию», чтобы упростить проверку блоков с помощью SNARK.

Кроме того, каждая категория имеет более конкретные вехи. В качестве необходимой части протокола «эндшпиля» роль квантовых доказательств будет более явной.

Растущая цензура Ethereum стала серьезной проблемой после того, как 51% блоков Ethereum соответствуют стандартам OFAC. По данным mevWatch, за последние 24 часа производство блоков, соответствующих OFAC, достигла 73%.

На этапе “The Scourge” Виталик Бутерин пытается решить проблемы с MEV. Бутерин даже поделился некоторыми предложениями, такими как «аукционы частичных блоков» для смягчения цензуры Ethereum. Он считает, что «частичные аукционы блоков» могут децентрализовать производство блоков, ограничивая возможности строителей. Более того, принятие ретранслятора MEV-Boost без цензуры обеспечит нейтралитет Ethereum.