Добавить в корзинуПозвонить
Найти в Дзене

Торговые платформы для смартфонов - опыт применения. Часть 2: Мой брокер - БКС

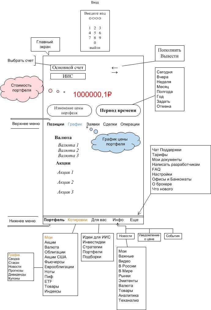
В первой части были рассмотрены все приложения для смартфона на базе андроид для Сбербанка, как моего основного брокера на Мосбирже. Следующий брокерский счет открыл в банке БКС. Почему именно в этом банке? Очень просто, стал искать дивидендный календарь для акций и нашел его в БКС Экспресс. Кроме календаря в БКС экспресс есть еще много полезной информации для применения в торговле акциями, которую использую при работе с другими своими брокерами. Вход в приложение Мой брокер-БКС проще чем в сбербанк - Инвестор. Номер счета и пароль вводятся только при входе первый раз и вам предлагается установить код доступа из четырех цифр. При следующих входах в приложение надо вводить только код доступа. Если случайно нажмете выйти, при входе прийдется опять придумывать код доступа. Буквально на днях вышло обновление приложения. Стало на много удобней, а основное изменение - это добавление стакана котировок. Сравнивать будем по тем же параметрам что и в первой части После вход

В первой части были рассмотрены все приложения для смартфона на базе андроид для Сбербанка, как моего основного брокера на Мосбирже. Следующий брокерский счет открыл в банке БКС. Почему именно в этом банке? Очень просто, стал искать дивидендный календарь для акций и нашел его в БКС Экспресс. Кроме календаря в БКС экспресс есть еще много полезной информации для применения в торговле акциями, которую использую при работе с другими своими брокерами.

Вход в приложение
Вход в приложение

Вход в приложение Мой брокер-БКС проще чем в сбербанк - Инвестор. Номер счета и пароль вводятся только при входе первый раз и вам предлагается установить код доступа из четырех цифр. При следующих входах в приложение надо вводить только код доступа. Если случайно нажмете выйти, при входе прийдется опять придумывать код доступа.

Буквально на днях вышло обновление приложения. Стало на много удобней, а основное изменение - это добавление стакана котировок. Сравнивать будем по тем же параметрам что и в первой части

  1. Отображение информации по инструментам портфеля.

После входа в приложение попадаем на главном экране в свой портфель, где присутствуют все наши инструменты с текущей ценой и процентом изменения по каждой позиции за выбранный период времени (нажимаем на кнопку сегодня и попадаем на вкладку выбора интервала времени) и общая сумма находящаяся на счете. На главном экране имеются два меню Верхнее (пункты Позиции, График, Заявки, Сделки, Операции) и Нижнее (пункты Портфель, Котировки, Для вас, Инфо, Еще)

При нажатии на инструмент появляется вся необходимая информация и предлагается купить или продать, т.е. активировать подачу заявки.

2. Отображение котировок инструмента.

В нижнем меню нажимаем пункт котировки и переходим на вкладку котировки, где представлена информация по всем инструментам с которыми можете проводить операции. Вкладка на которую попадаете сразу - это мои, где отображаются имеющиеся у вас акции и добавленные инструменты, которые хотите купить и ведете наблюдение за их поведением.

С права инструмента находятся три вертикально расположенные точки, нажав на которые, попадаете на вкладку, где можно задать уведомление (оповещение по смс) при достижении нужной вам цены. Подробнее посмотреть описание инструмента.

3. Отображение графика цены.

Нажав в нижнем меню котировки, переходите на вкладку котировки, выбираете категорию инструментов (например акции) переходите на вкладку акций (валюта, облигации и т.д.) и выбираете нужную вам. Переходите на график цены. График двух видов - линейный и японские свечи. Повернув экран смартфона горизонтально можно посмотреть график в увеличенном масштабе. На этой же странице есть пункты меню:

1. Сводка - полезная информация по выбранному инструменту, в том числе сколько акций в одном лоте. 2. Стакан котировок.
3.
Новости.
4.
Прогнозы - держать, покупать, продавать.
5.
Дивиденды - дата отсечки, размер дивиденда. 6. Купоны - ставка % год, размер купона и дата выплаты.

4. Выставление заявки на покупку и продажу.
Выбираем инструмент (вкладка портфель или котировки), выбираем
купить или продать, выбираем тип заявки. В этом приложении четыре типа заявок: лимитная, рыночная, стоп-лимит тейк-профит. Определяемся с количеством лотов, ценовыми показателями заявки и выставляем заявку.

5. Посмотреть заявку.
На главном экране - верхнее меню-
заявки.

6. Стакан котировок.
Есть, как в него попасть смотри выше п.3
7.
Элементы технического анализа.
Есть только график цены в виде японских свечей.
8.
Информация.
Информация в приложении представлена хорошо. В нижнем меню пункты
Для вас и Инфо. На вкладке Для вас я обязательно просматриваю инвестидеи (какие акции покупать, по какой цене и на какой срок). На вкладке Инфо представлены аналитические материалы и теханализ по отдельным инструментам на текущую дату.

Как я использую приложение Мой брокер.

Это приложение использую только для получения информации по аналитике, инвестидеям и теханализу. По акциям США такая информация тоже есть. По подписке в начале дня на почту приходит прогноз по рынку.

Акциями с БКС брокер не торгую. Когда открыл брокерский счет попробовал положить деньги. Оказалось взяли за перевод из другого банка - 2,5%, да и комиссия брокера минимум 99 руб. , а капитала было три тысячи. Господа обязательно изучайте тарифы обслуживания. Заводить банковский счет в БКС не стал. Если у вас есть счет в этом банке, то можно работать и с этим брокером. С торговлей на этом счете угомонился, купил одну акцию Яндекс в конце октября за 2083 руб. из минуса вышел только сейчас (это при том, что цена выросла более чем на 100%). Закрывать счет не буду, почему как нибудь расскажу. И последнее использование QUIK Android и QUIK платное.