Добавить в корзинуПозвонить
Найти в Дзене
Арина

Бросила рекламу и ушла в IT. День 5

День 5 — 07.02.2020 Следующая задача: в SoapUI создай нового пользователя в заданной таблице. Выдохнув и почитав внутренний Confluence компании, где пошагово со скриншотами описана механика подключения, осознала, что подключилась уже пару дней назад. Осталось создать новую запись. Но как? Надо просто открыть глаза, ровно дышать и читать дальше. Точный запрос записан во внутренней Википедии продукта, сравнила его с чужими запросами, составила свой. И знаете что? Получилось! С первого раза получилось. Запрос грязный, с лишними буквами, но в целом запись создалась — визуально всё ок. В такие моменты всегда радуюсь, что могу сама разобраться. Слова: SQL IN предикат DISTINCT * IS NULL TRUE INTERSECT агрегатные функции grep confluence CDI (customer data integration) АБС CRM . в SQL запросе Через дорогу от работы музей Гараж. По пятницам с 17 до 20 вход бесплатный. Раньше я торопилась убежать из офиса, чтобы успеть доехать с Тверской до Гаража, теперь надо перейти дорогу, время

День 5 — 07.02.2020

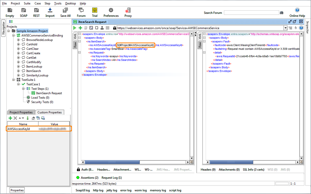
Следующая задача: в SoapUI создай нового пользователя в заданной таблице.

SoapUI — скриншот с сайта soapui.org
SoapUI — скриншот с сайта soapui.org

Выдохнув и почитав внутренний Confluence компании, где пошагово со скриншотами описана механика подключения, осознала, что подключилась уже пару дней назад. Осталось создать новую запись. Но как?

Confluence — скриншот с сайта atlassian.com
Confluence — скриншот с сайта atlassian.com

Надо просто открыть глаза, ровно дышать и читать дальше. Точный запрос записан во внутренней Википедии продукта, сравнила его с чужими запросами, составила свой. И знаете что? Получилось! С первого раза получилось. Запрос грязный, с лишними буквами, но в целом запись создалась — визуально всё ок.

В такие моменты всегда радуюсь, что могу сама разобраться.

Стенгазета с единорогами при входе в офис
Стенгазета с единорогами при входе в офис

Слова:

SQL

IN

предикат

DISTINCT

*

IS NULL

TRUE

INTERSECT

агрегатные функции

grep

confluence

CDI (customer data integration)

АБС

CRM

. в SQL запросе

Медведи в парке Горького по дороге к музею Гараж
Медведи в парке Горького по дороге к музею Гараж

Через дорогу от работы музей Гараж. По пятницам с 17 до 20 вход бесплатный. Раньше я торопилась убежать из офиса, чтобы успеть доехать с Тверской до Гаража, теперь надо перейти дорогу, время пешком — 12 минут. Очень удобно. Не то, чтобы я любила современное искусство, но бесплатные музеи люблю. Попала даже на концерт. Была выставка старой моды: обёрточная бумага для покупок из совка — я такую помню! Мама покупала ткани. Больше всего понравился стенд с Мухиной.

Поставьте лайк, чтобы оценить статью. А чтобы не пропустить выход новых постов, подписывайтесь на мой канал в Дзене!

Ноты для концерта в музее Гараж
Ноты для концерта в музее Гараж
Шуховская башня (на самом деле нет) у входа в музей
Шуховская башня (на самом деле нет) у входа в музей
Каждую пятницу вечером в музей Гараж бесплатный вход
Каждую пятницу вечером в музей Гараж бесплатный вход
Бумага для упаковки покупок ЦУМ
Бумага для упаковки покупок ЦУМ
Макет Мухиной «Рабочий и колхозница»
Макет Мухиной «Рабочий и колхозница»
Деревянные значки в магазине Гаража. Стоят, как крыло самолёты и абсолютно бесполезны
Деревянные значки в магазине Гаража. Стоят, как крыло самолёты и абсолютно бесполезны