Добавить в корзинуПозвонить
Найти в Дзене

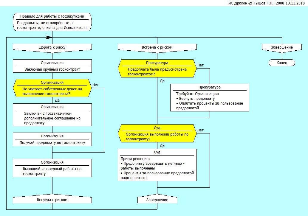
Правило для работы с госзакупками

Работа с госконтрактами очень тонкая и сложная тема. Многие организации сталкиваются с непредвиденными ситуациями. Существует огромное количество нюансов и подводных камней, которые нужно продумывать заблаговременно. Мой рассказ, как раз, про один из таких случаев. Организация заключила огромный госконтракт (уточнения о его сути, тут роли не играют). Своих денег у организации на материалы, необходимые для выполнения госконтракта, к сожалению, не хватило. Решила организация пойти на определенные меры. Заключила она с госзаказчиком дополнительное соглашение о предоплате. Благодаря этому, смогли выполнить заказ. Но тут, неожиданно пришла прокуратура и потребовала от организации возврата аванса и проценты за пользование чужими денежными средствами. Начались дела судебные. Суд принял решение, что аванс возвращать не надо. Работы то все были выполнены. В срок и в полом объеме. Но это только то, что касается аванса. А вот проценты другое дело. Их вернуть придется. За пользование чужими

Работа с госконтрактами очень тонкая и сложная тема. Многие организации сталкиваются с непредвиденными ситуациями. Существует огромное количество нюансов и подводных камней, которые нужно продумывать заблаговременно.

Мой рассказ, как раз, про один из таких случаев.

Источник: www.pixabay.com
Источник: www.pixabay.com

Организация заключила огромный госконтракт (уточнения о его сути, тут роли не играют). Своих денег у организации на материалы, необходимые для выполнения госконтракта, к сожалению, не хватило.

Решила организация пойти на определенные меры. Заключила она с госзаказчиком дополнительное соглашение о предоплате. Благодаря этому, смогли выполнить заказ.

Но тут, неожиданно пришла прокуратура и потребовала от организации возврата аванса и проценты за пользование чужими денежными средствами.

Начались дела судебные. Суд принял решение, что аванс возвращать не надо. Работы то все были выполнены. В срок и в полом объеме. Но это только то, что касается аванса. А вот проценты другое дело. Их вернуть придется. За пользование чужими денежными средствами, начислены проценты на аванс. А это целых, на минуточку, 18 миллионов рублей! Но что поделать. Таково решение суда.

Итог: Долг перед заемщиком, в виде процентов за аванс - 18 миллионов рублей.

Схема ситуации.
Схема ситуации.

Какой вывод можно сделать? Предоплаты, не оговорённые в госконтракте, опасны для Исполнителя. Тщательнее рассматриваете все вопросы и просчитываете последствия, которые за собой могут повлечь те или иные решения.

А у вас был опыт работы с госконтрактами? Расскажите вашу историю в комментариях.

________________

Подписывайтесь на канал. Готов обсудить любую тему. Конструктивно и позитивно.