Добавить в корзинуПозвонить
Найти в Дзене
Будни инженера

Что такое технологическая схема

Недавно я привёл небольшой пример части технологической схемы завода по производству масла. Но потом подумал, что многие вообще могут не знать, что такое технологическая схема. Поэтому решил посвятить этому отдельную статью. Технологическая схема - это графический технологический документ, который отдельно или совместно с другими технологическими документами описывает технологический процесс или составную часть процесса. Технологическая схема производства отображает взаимосвязь между отдельными операциями технологического процесса, оборудованием и прочими устройствами, участвующими в производственных процессах. На технологической схеме предприятия изображают весь технологический цикл производства - от исходного сырья до готовой продукции. Взаимное расположение оборудования и его размеры на технологической схеме должны быть по возможности близки к реальности, то есть отображаться так, как они расположены на предприятии. Однако это не обязательное требование (если нет возможности его в

Недавно я привёл небольшой пример части технологической схемы завода по производству масла. Но потом подумал, что многие вообще могут не знать, что такое технологическая схема. Поэтому решил посвятить этому отдельную статью.

Технологическая схема - это графический технологический документ, который отдельно или совместно с другими технологическими документами описывает технологический процесс или составную часть процесса.

Технологическая схема производства отображает взаимосвязь между отдельными операциями технологического процесса, оборудованием и прочими устройствами, участвующими в производственных процессах.

На технологической схеме предприятия изображают весь технологический цикл производства - от исходного сырья до готовой продукции.

Взаимное расположение оборудования и его размеры на технологической схеме должны быть по возможности близки к реальности, то есть отображаться так, как они расположены на предприятии. Однако это не обязательное требование (если нет возможности его выполнить, то можно располагать оборудование по усмотрению проектировщика).

На технологической схеме должны быть показаны все технологические связи, отображена система управления технологического процесса (места установки отдельных датчиков, показывающие, записывающие и управляющие приборы, места установки исполнительных механизмов, места отбора проб для лабораторного анализа и т.п.). Впрочем, если некоторые приборы (например, датчики) сильно усложняют схему, то их можно не отображать (либо отображать только самые важные), потому как для технологической схемы главное - это всё-таки понимание именно технологии.

Для технологической схемы должна быть выполнена спецификация, на схеме должны быть необходимые обозначения, оборудование должно быть пронумеровано и описано в спецификации. То есть схема должна быть сделана как можно более простой, чтобы понять её мог не только инженер.

Технологическая схема - это один из видов документов в составе проектной документации. Этот документ должен иметь соответствующее обозначение. Обозначение присваивают согласно Единой Системе Конструкторской Документации (ЕСКД), по ГОСТ 2.102-68 или ГОСТ 2.701-84.

Условные Графические Обозначения (УГО) на технологических схемах также определены различными ГОСТами ЕСКД (для каждого направления свой ГОСТ). Если не удаётся найти УГО для нужного направления в ЕСКД, то можно поискать в других стандартах. Например, в “РТМ 26-79-72: Применение стандартов ЕСКД” даны более подробные пояснения к выполнению различных схем и т.п.

Ну а вообще, если вы делаете технологическую схему “для внутреннего потребления”, то некоторыми требованиями стандартов можно и пренебречь. Главное, чтобы всем, кто будет работать с этой схемой, всё было однозначно понятно.

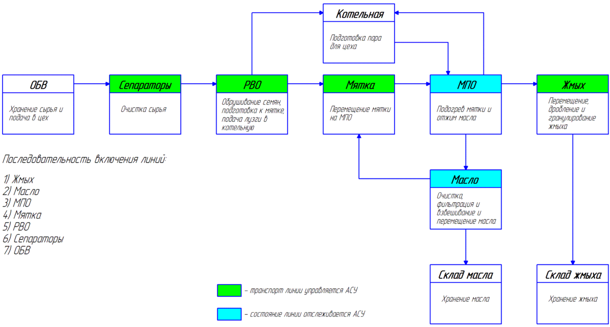
Для примера ниже приведены два рисунка с технологическими схемами маслозавода.

Технологическая схема линии масла
Технологическая схема линии масла

Первая схема более-менее соответствует ГОСТам. Однако технологам она понятна и никаких улучшений они не требуют.

Технологическая схема завода по производству масла
Технологическая схема завода по производству масла

Вторая схема уже не по ГОСТУ, но, тем не менее, это ни что иное, как упрощённая технологическая схема (хотя кто-то скажет, что больше похоже на структурную) завода по производству растительного масла. На этой схеме даже далёкому от темы человеку будет в общих чертах понятно, в какой последовательности выполняются технологические процессы и как между собой связаны отдельные участки производства (линии).