Добавить в корзинуПозвонить
Найти в Дзене
Уголок Скитальца

Как настроить эмулятор RPCS3 для запуска Demon`s Souls на ПК.

Короткая инструкция по настройке эмулятора PlayStation 3 для запуска Demon's Souls на обычном ПК под управлением Windows 10.

Я пользовался эмулятором RPCS3, уж не знаю есть ли другие.

Вот по этой ссылке можно скачать его самую новую версию: https://rpcs3.net/download (сейчас я использую версию RPCS3 Version: 0.0.10-10500-ff04cd6d Alpha)

Кроме собственно эмулятора нужна свежая прошивка PS3, которую можно взять тут: https://www.playstation.com/en-us/support/system-updates/ps3/

Ну и образ диска от PS3 с нужной игрой (желательно сразу разархивированный). Архиваторов, способных это сделать, много - поищите в сети. Ну а где взять диск - конечно же купить! ;)

Устанавливаем эмулятор, заходим в меню "File" и выбираем пункт "Install Firmware", где указываем скачанную с сайта PS3 прошивку.

После чего переходим к настройкам.

Большую часть настроек я оставил по-умолчанию, но некоторые изменял до получения желаемого результата. Возможно, результат сильно зависит от железа вашего компа, тут я не специалист в эмуляторах и не могу сказать насколько сильно.

И так закладка первая Configuration — CPU

PPU Decoder - в значение Recompiler (LLVM)

SPU Decoder - в значение Recompiler (LLVM)

В дополнительных (additional settings):

Включить Enable thread scheduler, Enable SPU loop detection и SPU Cache. SPU block size оставил на значении safe (оно рекомендовано) и Preferred SPU Threads оставил Auto (смотри скрин).

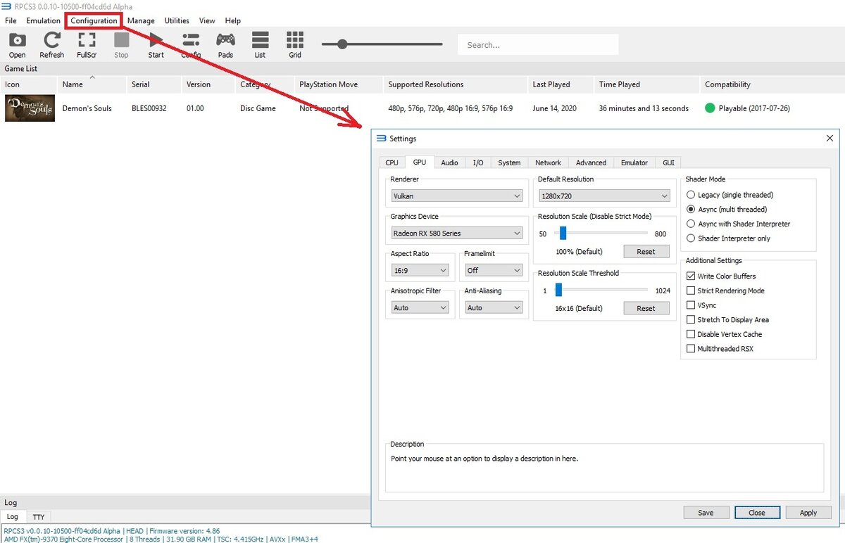
Закладка вторая GPU:

-2

Renderer выбрал Vulkan (он тоже рекомендован разработчиком эмуля) Видеокарту выбираете какую вам надо (если больше двух, как у меня) Разрешение экрана выбрал родное для Demon's Souls на PS3 1280*720

В блоке Shader mode оставил Async (multi threaded). И, вот важное, в блоке Additional Settings поставл галочку Write Color Buffers, без неё текстуры не грузились - всё было чёрное. (смотри скрин)

Больше ничего не менял. В закладке Advanced в блоке Firmware settings выбран рекомендованный вариант Load liblv2.sprx only.

Надеюсь кому-нибудь поможет. А я ещё буду экспериментировать с настройками (надо же вернуть отрисовку кулачного щита — иначе страшно за руку героя, когда он ей парирует двуручные мечи и секиры).