Добавить в корзинуПозвонить
Найти в Дзене
Настоящий блог

Профилирование python кода

Профилирование помогает значительно улучшить производительность кода.

Иногда надо значительно улучшить производительность кода. Можно смотреть, как долго каждая функция работает и работать в направлении её оптимизации. Подобная штука называется профилирование.

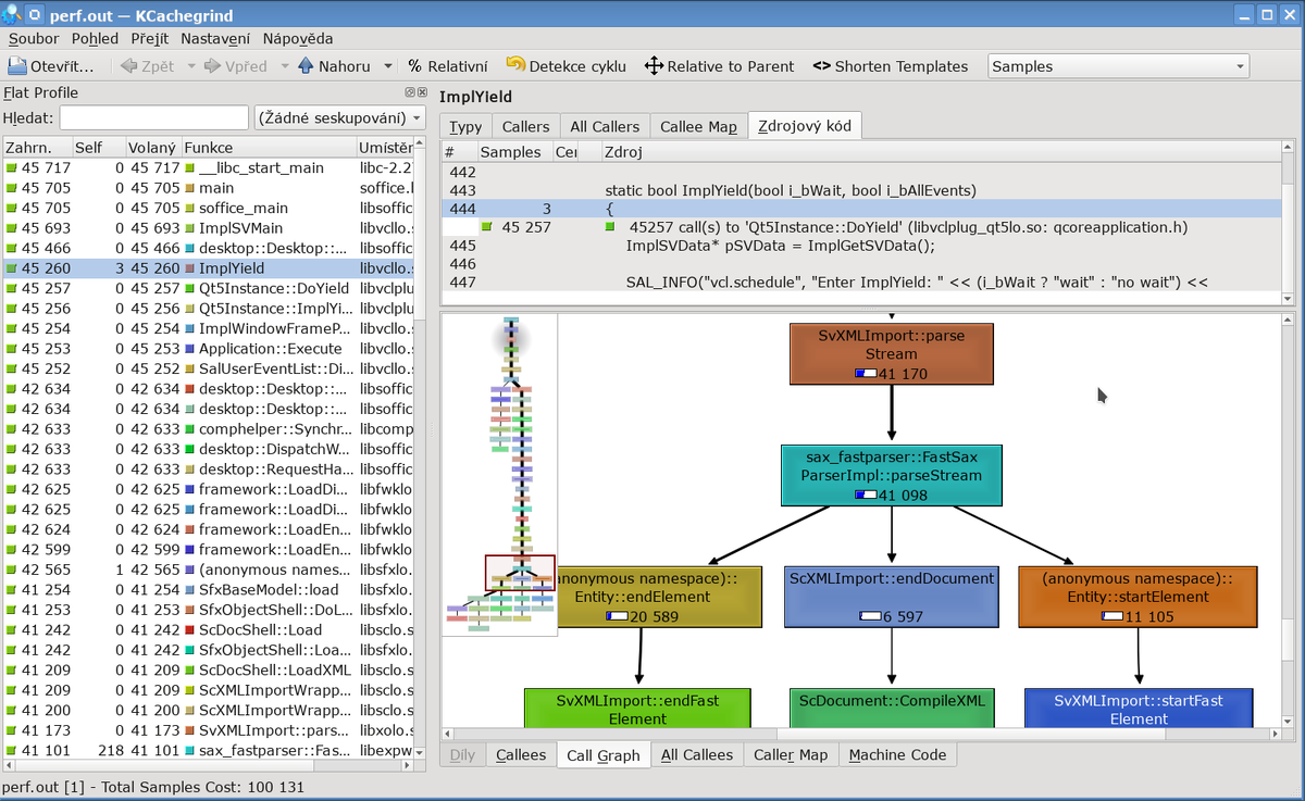
Пропишу метод, который в принципе работает. Вам повезет, ели вы используете KDE и вы сможете заранее поставить KCachegrind.

  1. python3 -m cProfile -o file.cprof your_script.py

2. pyprof2calltree -k -i file.cprof

Вы перейдете в KCachegrind:

красивое профилирование
красивое профилирование

Не сказать, что в этом много смысла, но не потратив время получить такой результат и поиграться - весьма неплохо)

_____________________________________

Друзья, подписывайтесь и ставьте лайки :) Тогда я буду больше писать интересных вещей! Всем хорошего дня!