Добавить в корзинуПозвонить
Найти в Дзене

Риски участников национальных проектов (Часть 2)

Оценки и риски кураторов и руководителей национальных проектов Группы №3 (Куратор Абрамченко В.В.), Группы №4 (Куратор Чернышенко Д.Н.) и Группы №5 (Куратор Белоусов А.Р.).

Часть 1

Риски группы №3

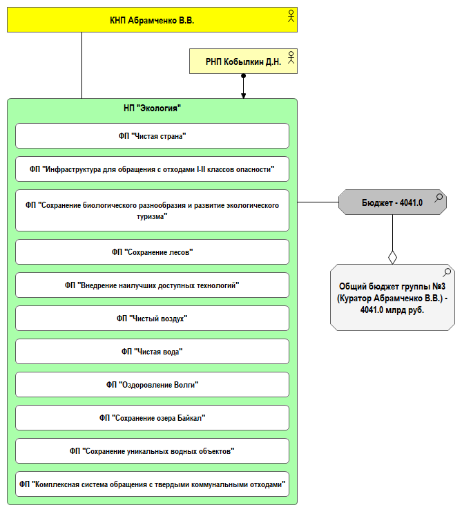
Масштаб работ в группе №3 представлен на рисунке 1.10:

Рис. 1.10. Группа №3 – Национальные проекты: бюджеты и федеральные проекты
Рис. 1.10. Группа №3 – Национальные проекты: бюджеты и федеральные проекты

Оценки куратора и руководителей национальных проектов Группы №3 приводятся в Таблице 4.2.5 (Рис. 1.11):

Рис. 1.11. Группа №3 - Оценки куратора и руководителя национальных проектов
Рис. 1.11. Группа №3 - Оценки куратора и руководителя национальных проектов

В целом можно сказать, что:

1) Куратор национального и федеральных проектов Абрамченко В.В. является опытным чиновником и соответствует частично заявленным требованиям.

2) Руководитель национального проекта Кобылкин Д.Н. является опытным чиновником и соответствуют частично заявленным требованиям.

Следует отметить следующее.

На работу РНП Кобылкина Д.Н. воздействуют, среди прочих, три фактора - большое количество федеральных проектов, включенных в его национальный проект, их разнообразие и разноплановость, и способность этого руководителя успешно выполнить национальный проект. Указанные факторы порождают, в частности, такие уязвимости, как очень высокая нагрузка на РНП Кобылкина Д.Н. и частичное соответствие требованиям РНП Кобылкина Д.Н., которые могут привести к реализации группы рисков.

На работу КНП Абрамченко В.В., среди прочих, значительное влияние оказывают факторы большого количества курируемых федеральных проектов, их разнообразия и разноплановости, а также способность данного руководителя эффективно поддерживать национальный проект. Эти факторы порождают, в частности, такие уязвимости, как слишком высокую нагрузку на КНП Абрамченко В.В. и частичное соответствие требованиям КНП Абрамченко В.В., которая может привести к реализации группы рисков.

Риски КНП Абрамченко В.В. могут усиливаться рисками РНП Кобылкина Д.Н. (Рис. 1.12):

Рис. 1.12. Группа №3 – Риски куратора и руководителя национальных проектов
Рис. 1.12. Группа №3 – Риски куратора и руководителя национальных проектов

Риски группы №4

Масштаб работ в группе №4 представлен на рисунке 1.13:

Рис. 1.13. Группа №4 – Национальные проекты: бюджеты и федеральные проекты
Рис. 1.13. Группа №4 – Национальные проекты: бюджеты и федеральные проекты

Оценки куратора и руководителей национальных проектов Группы №4 приводятся в Таблице 4.2.6 (Рис. 1.14):

Рис. 1.14. Группа №4 - Оценки куратора и руководителей национальных проектов
Рис. 1.14. Группа №4 - Оценки куратора и руководителей национальных проектов

В целом можно сказать, что:

1) Куратор национальных и федеральных проектов Чернышенко Д.Н. является очень сильным управленцем и соответствует заявленным требованиям.

2) Руководитель национального проекта Шадаев М.И. является сильным управленцем и соответствуют заявленным требованиям.

3) Руководитель национального проекта Любимова О.Б. является опытным чиновником и соответствуют частично заявленным требованиям.

Следует отметить следующее.

На работу РНП Любимовой О.Б. воздействуют, среди прочих, два фактора – разнообразие и разноплановость федеральных проектов и способность этого руководителя успешно выполнить национальный проект. Указанные факторы порождают, в частности, такие уязвимости, как большая нагрузка на РНП Любимову О.Б. и частичное соответствие требованиям РНП Любимовой О.Б., которые могут привести к реализации группы рисков.

На работу КНП Чернышенко Д.Н., среди прочих, значительное влияние оказывают факторы большого количества курируемых федеральных проектов, их разнообразия, разноплановости и разнородности. Эти факторы порождают, в частности, такую уязвимость, как очень высокую нагрузку на КНП Чернышенко Д.Н., которая может привести к реализации группы рисков.

Риски КНП Чернышенко Д.Н. могут усиливаться рисками РНП Любимовой О.Б. (Рис. 1.15):

Рис. 1.15. Группа №4 – Риски куратора и руководителей национальных проектов
Рис. 1.15. Группа №4 – Риски куратора и руководителей национальных проектов

Риски группы №5

Масштаб работ в группе №5 представлен на рисунке 1.16:

Рис. 1.16. Группа №5 – Национальные проекты: бюджеты и федеральные проекты
Рис. 1.16. Группа №5 – Национальные проекты: бюджеты и федеральные проекты

Оценки куратора и руководителей национальных проектов Группы №5 приводятся в Таблице 4.2.7 (Рис. 1.17):

Рис. 1.17. Группа №5 - Оценки куратора и руководителя национальных проектов
Рис. 1.17. Группа №5 - Оценки куратора и руководителя национальных проектов

В целом можно сказать, что:

1) Куратор национального и федеральных проектов Белоусов А.Р. является сильным управленцем и соответствует заявленным требованиям.

2) Руководитель национального проекта Мантуров Д.В. является сильным управленцем и соответствует заявленным требованиям.

3) Руководитель национального проекта Решетников М.Г. является опытным чиновником и соответствуют частично заявленным требованиям.

Следует отметить следующее.

На работу РНП Решетникова М.Г. воздействуют, среди прочих, три фактора - большое количество федеральных проектов, включенных в национальные проекты, их разнообразие и разноплановость, и способность этого руководителя успешно выполнить национальные проекты. Указанные факторы порождают, в частности, такие уязвимости, как очень высокая нагрузка на РНП Решетникова М.Г. и частичное соответствие требованиям РНП Решетникова М.Г., которые могут привести к реализации группы рисков.

На работу КНП Белоусова А.Р., среди прочих, значительное влияние оказывают факторы большого количества курируемых федеральных проектов, их разнообразия и разноплановости. Эти факторы порождают, в частности, такую уязвимость, как слишком высокая нагрузка на КНП Белоусова А.Р., которая может привести к реализации группы рисков.

Риски КНП Белоусова А.Р. могут усиливаться рисками РНП Решетникова М.Г. (Рис. 1.18):

Рис.1.18. Группа №5 – Риски куратора и руководителя национальных проектов
Рис.1.18. Группа №5 – Риски куратора и руководителя национальных проектов

Оглавление

Copyright © Рубенчик А.В. 2020. Все права защищены