Добавить в корзинуПозвонить
Найти в Дзене
Новости Cyber Games

Создание архива и для чего он нужен

Здравствуйте любимые читатели!
Сегодня разберем для чего нужно создание архива.
Допустим вам нужно быстро скопировать папку с большим объемом информации, она не влезает на флешку. Из этого вытекает вопрос: что можно сделать?
Архив «zip» позволяет сжать некоторый объем данных. Что ускоряет копирование, и занимает меньше места. Сейчас я распишу алгоритм действий, когда у вас есть файл или

Здравствуйте любимые читатели!

Сегодня разберем для чего нужно создание архива.

Допустим вам нужно быстро скопировать папку с большим объемом информации, она не влезает на флешку. Из этого вытекает вопрос: что можно сделать?

Архив «zip» позволяет сжать некоторый объем данных. Что ускоряет копирование, и занимает меньше места. Сейчас я распишу алгоритм действий, когда у вас есть файл или много файлов.

И как их архивировать.

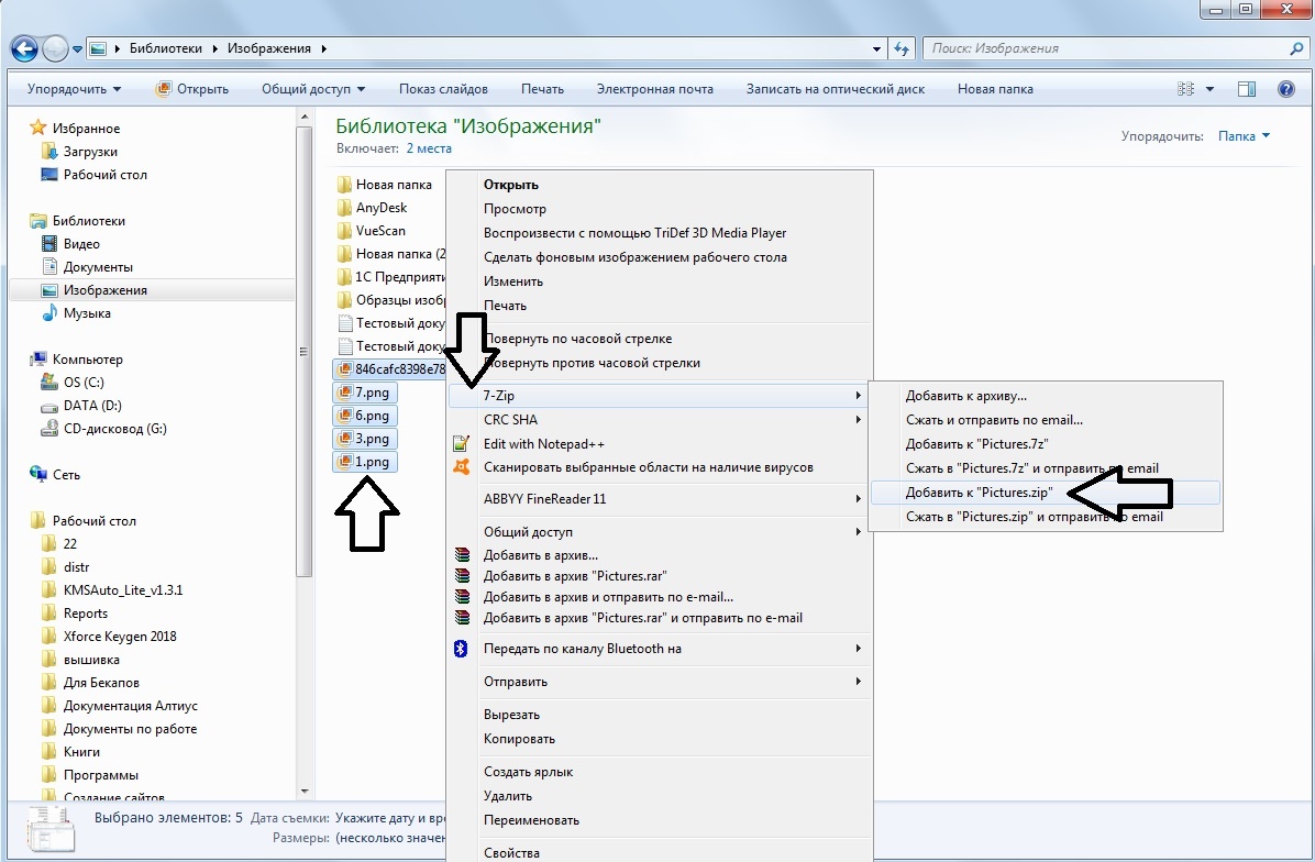
1. Нужно выбрать файлы, которые необходимо архивировать. Для этого зажмите на клавиатуре кнопку «ctrl»(находящуюся в левом нижнем углу). И не отпуская эту клавишу «ctrl» левой кнопкой мыши выбрать нужные файлы.

2. Нажать правой кнопкой мыши на один из выбранных файлов.

3. Навести указатель мыши на словосочетание: «7-Zip» и выбрать левой кнопкой мыши «добавить к (Общее название ваших файлов)»

Создание архива.
Создание архива.

4. Готово. Архив создан, чтобы его разархивировать, нажмите на него правой кнопкой мыши, наведите мышку на пункт меню «7-Zip» и выберете левой кнопкой мыши «Распаковать в (Общее название ваших файлов)».